The Current Project view is for projects that contain multiple files. Double-click a file from the list of TXLF files ready for translation to open the TXLF Editor view and access source and target segments.
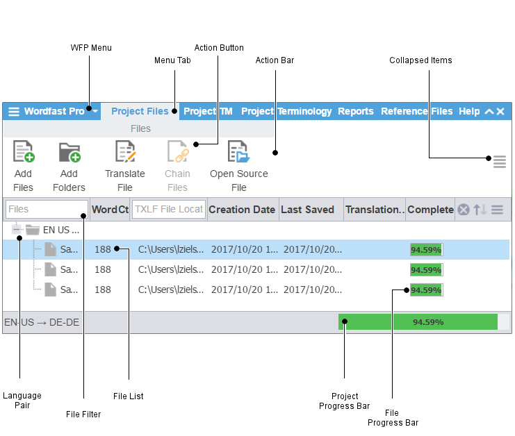
Item
|
Action
|
WFP Menu
|
Access the Current Project or TXLF Editor views and user preferences
|
Menu Tab
|
Access the various tools of the application
|
Action Button
|
Perform a specific task
|
Action Bar
|
Access all action buttons associated with a specific tab
|
Collapsed Items
|
View all available items not visible in the currently sized window
|
Language Pair
|
Access the file list associated with a specific source and target language pair
|
File Filter
|
Create filter criteria for searching the file list
|
File List
|
Access a specific file within the language pair
|
File Progress Bar
|
Monitor the percentage of work completed on a file
|
Project Progress Bar
|
Monitor the percentage of work completed on a project
|
You can use filter criteria and sort files using the provided search options.
Item
|
Action
|
Files
|
Create file filter criteria
|
Word Count
|
View total file word count
|
Translation Status
|
View status of pending, active, delivered, or completed files
|
Complete
|
View the file progress bar with completion percentage
|
Last Saved
|
View the date for when the user most recently saved the file
|

|
Clear filter criteria
|

|
Sort filter criteria in ascending or descending order
|