Current Project View

The Current Project view displays a list of the TXLF files that are included in a selected project. Double-click a file from the list of TXLF files to open the TXLF Editor.

Item

Action

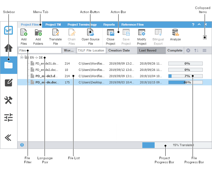
Sidebar

Click icons to switch among user views.

Menu Tab

Access the various tools of the application. Each user view contains different tabs.

Action Button

Perform a specific task.

Action Bar

Access all action buttons associated with a specific tab.

Collapsed Items

Access any remaining tools that do not fit in the window.

File Filter

Create filter criteria to refine the file list.

Language Pair

Access the file list associated with a specific source and target language pair.

File List

Access a specific file within the language pair.

Project Progress Bar

View the percentage of work completed on a project.

File Progress Bar

View the percentage of work completed on a file.

You can view file information, filter criteria, and sort files using the provided search options.

Item

Action

Files

Lists the files available in the current project. Type a file name in the box to locate a file in the project list.

Word Count

Displays the total word count of each file in the project.

TXLF File Location

Displays the directory path to the stored file location. Type a path name in the box to locate a file or to group files in a particular path.

Creation Date

Displays the date and time the file was created based on the user's system settings.

Last Saved

Displays the date and time of the most recently saved the file.

Complete

Displays the file progress bar with completion percentage.

Clears filter criteria.

Sorts filter criteria in ascending or descending order.

Change the sort order. The sort options are Files, Word Count, Translations Status, Complete, and Last Saved.