was found in topics.
Release Notes Summary
8.7.0
We are proud to announce the release of WordFast 8.7.0. This version is a minor release that introduces improvements and addresses critical issues.
Improvements
Change license expiration message
Transcheck - Spellcheck Ignore options
Import Package | Options to choose different locations
Table filter - Edited no match segments
Skip locked segments with segment action and table filter for 'All except locked segments'
Fixed Issues
Some preferences cannot be saved
Quick Tools | Report gets overwritten after performing Extract uniques action for different files
Export Package | Overwrite dialog appears when exporting projects
Known Issues
MacOS: Issue with Catalina/Big Sur reporting keystroke logging during opening of application
TXLF Editor column outlines get hidden when windows display settings are set to 125%
Conventions
The images and topics contained in this online help are not representative of every product installation. Each product installation is configured to meet the needs of the intended users, who may or may not require certain features and options. Therefore, the features and options covered in this online help may differ from those available on your product installation.
Typographical Conventions
The following table explains the typographical conventions used in this help.
Bold |
Indicates user interface controls, commands, and keywords in body text. |
italic |
Represents an input field where user input is expected. |
<…> |
Indicates generic parameters that must be replaced by specific code or text, usually through user input. |
Icon Conventions
The following table explains the icon conventions used in this help.
|
Note: This icon designates a note, helpful suggestion, or reference relating to the surrounding text. |
|
Best Practice: This icon designates a suggestion for best practice relating to the surrounding text. |
|
Alert: This icon designates a warning or alert relating to the surrounding text. In this situation, the user should exercise caution to avoid an undesirable result. |
About Wordfast Pro
Wordfast Pro is the latest standalone, multi-platform TM tool designed to address the needs of translators, language service providers, and multi-national companies. It offers a complete translation environment that stores your translated content for reuse on future projects, thereby maximizing efficiency, increasing overall consistency and reducing translation costs.
Cross-platform compatibility — Browser-based tool runs natively on Windows, Mac, and Linux.
Target-only Live Preview — After translation, provides a preview to proofread a target-only version with layout and formatting.
Segment filtering — Filters segments based on terms, regular expressions, match scores, notes, and other attributes.
Configure multi-lingual translation projects — Supports translation into multiple target languages and can send as a single package or separate packages based on language pairs.
Export and import translation packages — Allows configuration and export of translation packages for fast, seamless translation management.
Format flexibility — Supports virtually any file format, including MS Office, Adobe InDesign, FrameMaker, PDF, HTML, XML, SDL Trados Xliff, MemoQ Xliff, and more.
Chain files — Allows combination of multiple files into a single file to improve the consistency of repeated segments and facilitate file management.
Unlimited TM and glossary access — Accesses an unlimited number of TMs and glossaries simultaneously and prioritizes as primary or secondary.
Get Started
This section provides basic information to get started with Wordfast Pro, a stand-alone desktop application you install on and access with your local computer.
System Requirements
Supported Operating Systems |
Microsoft Windows 7+ 64-bit, Mac OS X 10.11+ 64-bit, and Linux 64-bit |
Java Runtime Environment |
If not present, Wordfast Pro automatically installs Java Runtime Environment during the application installation process |
License and Registration |
Activation of the full Wordfast Pro installation requires a license and registration |
Minimum System Memory |
4 GB RAM |
Minimum Screen Resolution |
1366 x 768 pixels |
Installation
Activation of Wordfast Pro requires a license and online or offline registration.
| Alert: An unlicensed version of Wordfast Pro working in Demo mode is limited.
|
To install Wordfast Pro:
Activation
You can activate Wordfast Pro either manually or online. Both methods require an activation key. When you purchase a Wordfast license, you can generate an activation key at https://www.wordfast.com/myaccount by signing in with your sign in email and password. Copy and save the activation key.
To activate Wordfast Pro:
Licensure
You can view license information after you have activated Wordfast Pro.
On the Sidebar, select the Open General icon
to view product information, your current license information, Wordfast Pro update info, and to provide application feedback.
| Note: Wordfast Pro automatically monitors for updates. If an update is available, you receive notification after you open the application. |
Option |
Description |
|---|---|
About |
Use to review product information, including your current version number. |
Online Registration |
Use to activate your Wordfast Pro license online. |
Manual Registration |
Use to manually activate your Wordfast Pro license through e-mail. |
Update Wordfast Pro |
Use to check for updates to the application and to add languages for the application's Hunspell spelling dictionary. |
Feedback |
Use to send feedback about software issues. Be as specific as possible, providing the exact steps you took when the issue occurred. When sending feedback from the Wordfast Pro desktop, the values from Name and Your Email are remembered and saved after sending the report. Please do not submit software usage questions to Feedback. For software usage questions, select the Help icon |
Start Wordfast Pro
After you install and activate Wordfast Pro, it is ready to use.
To start Wordfast Pro:
Explore the User Interface
Wordfast Pro allows users to coordinate and automate the translation and review process through an intuitive, stand-alone user interface.
Wordfast Pro uses a Sidebar to navigate among views. Click the icons to change from one view to another.

Sidebar Icon |
Action |
|---|---|
|
Click to open the General view. The General view includes general product information, as well as a form to provide product Feedback. In Wordfast Pro, you will also find product registration and software update information here. See Activation or Licensure for more information. |
|
Click to open the Project List view. |
|
Click to open the Current Project view. |
|
Click to open the TXLF Editor view. |
|
Click to open the Quick Tools view. |
|
Click to open the Preferences view. |
Click to collapse the Sidebar. This action hides the icons and increases the workspace. Click |
The default view is the Project List view. ![]()
When you begin working on a project from the project list, the result is the Current Project view.
Each view is explained in more detail in the subsequent sections.
Project List View
The Project List view displays a list of your active projects.
Item |
Action |
|---|---|
Sidebar |
Click icons to switch among user views. User views include General application information, Project List, Current Project, TXLF Editor, Quick Tools, and Preferences. |
Action Button |
Perform a specific task. |
Action Bar |
Access all action buttons associated with a specific user view and tab. |
Project List |
View all files associated with a specific project. |
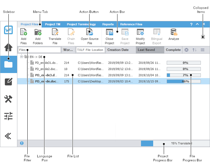
Current Project View
The Current Project view displays a list of the TXLF files that are included in a selected project. Double-click a file from the list of TXLF files to open the TXLF Editor.
Item |
Action |
|---|---|
Sidebar |
Click icons to switch among user views. |
Menu Tab |
Access the various tools of the application. Each user view contains different tabs. |
Action Button |
Perform a specific task. |
Action Bar |
Access all action buttons associated with a specific tab. |
Collapsed Items |
Access any remaining tools that do not fit in the window. |
File Filter |
Create filter criteria to refine the file list. |
Language Pair |
Access the file list associated with a specific source and target language pair. |
File List |
Access a specific file within the language pair. |
Project Progress Bar |
View the percentage of work completed on a project. |
File Progress Bar |
View the percentage of work completed on a file. |
You can view file information, filter criteria, and sort files using the provided search options.
Item |
Action |
|---|---|
Files |
Lists the files available in the current project. Type a file name in the box to locate a file in the project list. |
Word Count |
Displays the total word count of each file in the project. |
TXLF File Location |
Displays the directory path to the stored file location. Type a path name in the box to locate a file or to group files in a particular path. |
Creation Date |
Displays the date and time the file was created based on the user's system settings. |
Last Saved |
Displays the date and time of the most recently saved the file. |
Complete |
Displays the file progress bar with completion percentage. |
|
Clears filter criteria. |
|
Sorts filter criteria in ascending or descending order. |
|
Change the sort order. The sort options are Files, Word Count, Translations Status, Complete, and Last Saved. |
TXLF Editor View
The TXLF Editor view is your default translation and review workspace.
You can choose from two layouts for your TXLF Editor workspace.
Table view—This layout displays the source segment to the left and the target segment to the right.
Stacked view—This layout displays the source segment row directly above the target segment in a spanned row.
You can select either layout view by selecting the drop-down menu for the Switch Editor Layout action on the File tab.

Item |
Action |
|---|---|
Sidebar |
Select the icons to switch among user views. |
File Name Tab |
View an open or chained file. |
Action Button |
Perform a task. |
Menu Tab |
Access a specific function and its Action Buttons. |
Filter Bar |
Filter how segments are sorted and displayed. |
Action Bar |
Access all Action Buttons associated with a specific tab. |
Table Filter |
Create filter criteria for searching in the open file. |
Collapsed Items |
Access any remaining tools that do not fit in the window. |
Preview Pane |
View the translated content in its original format for MS Word .DOC and .DOCX files, MS PowerPoint .PPT and .PPTX files, Markdown .MD files, MS Excel .XLS and .XLSX files, or JSON .JSON files. |
Editor Pane |
Access editor tab content or interact with it using menus and sub-menus. |
Source Column |
View numbered text segments that will be translated in the Target Column. |
Target Column |
Use as primary work area for translation entry with or without leveraging a translation memory (TM). |
Terminology Pane |
Search the source or target glossaries, or add terms to terminology glossaries, if enabled. |
Segment Score Column |
View the TM match score represented as a percentage. |
Status Column |
View the status of a segment by its status icon. |
Segment State Column |
View the state of the translated segment. Toggle between Needs Translation and Translated. |
Progress Bar |
View the progress of the total translation based on the number of translated segments. If you have chained files, the percentage includes all the segments in the chained file. |
| Note: When the Preview, Editor, or Terminology panes are resized, Wordfast will remember the settings the next time it is run. |
Filter Criteria
Use filter criteria to narrow your search for segment content.
Option |
Action |
|---|---|
Source or Target |
Select from drop-down menu to search source, and or target segments, or user attributes. |
Match Case |
Make your search case-sensitive. |
Regex |
Select to search on regular expression or wild card characters. |
Text Filter |
Filter segments based on text search. |
|
Activate the filter action. Activate the cumulative filter action for all search fields. Reset the toolbar filter fields. |
Sort |
Select from drop-down menu to order the remaining search list. |
|
Configure the maximum word count for the segment filter. |
Special Filters are a drop-down list of all available search filter criteria:
100% match segments: segments matching completely in the TM
Aligned segments: segments that contains aligned score coming from aligner tool
All except 100% and Context match segments: segments with partial TM match, no match, or modified segments
All except 100%, Context match and Auto-propagated segments: segments that are modified, fuzzy, MT, no match, Align and Client provided scores
All except 100%, Context match and Translated segments: segments that are fuzzy, modified, MT, no match, Align and Client provided scores with state Needs Translated Segments
All except 100%, Context match and Auto-propagated and Translated segments: segments that are fuzzy, modified, MT, no match, Align and Client provided scores with state Needs Translated Segments
All except Duplicate segments: will show one instance of repeated segments
All except auto-propagated: all statuses except the segments that are auto-propagated
All except locked segments: all segments that are not locked
Auto-propagated segments: all auto-propagated matches
Client provided segments: segments provided by the client TM
Committed segments: segments with translated content committed to the TM
Context match segments: all 100+% context matches. Context matches provide more refined matches that are based on contextual references in the TM. For example, a segment is considered a context match when the previous and next segments also have a 100% match against the TM.
Do not write to TM segments: this is a status in editor to mark segments that should not be written to TM
Duplicate segments: segments being duplicated in the file
Edited 100% match segments: segments that contains 100% matches that are edited
Edited MT segments: MT segments that have been edited
Edited context match segments: segments that contains context matches that are edited
Edited fuzzy match segments: segments that contains fuzzy matches that are edited
Edited no match segments: segments that contains no matches that are edited
Edited source segments: source segments that have changed
Empty target segments: segments without a translated target
Excel Sheetname Segments: segments that contain sheetnames from an Excel file
First instance of Duplicate Segments: shows first instance of a segment that has more than one segment with the same source
Fuzzy match segments: segments with partial TM match
Locked segments: segments that cannot be edited
Merged segments: segments that have been merged
Modified segments: all modified segments. By default all modified segments are highlighted in pink
Needs translation segments: untranslated segments
No match segments: segments with no match in the TM
Reviewed state segments: segments marked as reviewed
Segments merged across paragraph: segments have been merged across a paragraph
Segments with Transcheck warnings: segments with Transcheck warning status
Segments with history: segments that have been edited and has a segment revision history viewable in the Segment History tab
Segments with notes: segments containing comments
Segments with repetitions: segments with repeated text strings
Segments with tags: segments that contain tags
Short segments: segments of fewer than {#} words, paragraphs or other blocks
Signed off state segments: segments are signed off
Split segments: segments that have been split into more than one segment due to length
TU Autocorrected Segments: segments that have a target have replacement TUs applied
Translated state segments: segments that have been translated
Unedited MT segments: Machine Translated segments that are unedited
Unique segments: segments that are not repeated
Segment Status
You can quickly identify the status of a segment in the TXLF Editor view by its status icon.
Status Icon |
Segment Status |
|---|---|
A non-linguistic error occurred in the segment during a Transcheck test. |
|
The segment is locked, so you cannot edit it. |
|
The segment is do not write to TM, so you cannot commit it to the translation memory. |
|
The segment repeats more than once in the current file. |
|
The segment has a note associated with it. |
|
The content of the source segment was edited. |
|
The segment was split. |
|
The segment was merged. |
|
Segments across a paragraph were merged. |
Segment State
The Segment State allows you to view, set, or change the state of a translation segment in the TXLF Editor view. Untranslated Target segments are automatically set to Needs Translation. Once a translation is committed to the translation memory, the application considers the translation to be complete and changes the state to Translated. Changes to the Segment State will also change the total translation completed percentage on the Progress Bar.
Segment State Icon |
Segment State Description |
|---|---|
![]() |
Needs Translation — This state means that the segment is not finished and is therefore not included in the calculated progress shown on the Progress Bar.
|
![]() |
Translated — This state means that the segment is finished and is therefore included in the Progress Bar. Select this icon, or make a change in the translated segment, to change the state back to Needs Translation.
|
The Segment State allows you to view, set, or change the state of a segment in the TXLF Editor view. Changes to the Segment State will also change the Translated completed percentage on the Progress Bar.
| Note: * You can change this default setting on a project-by-project basis in Preferences. Select Translation Memory in the Current Project Preferences section. Clear or check the preferred check boxes in the Segment state section.
|
| Note: ** You can change the Next Segment action so that the segment state does not change to Translated. In Preferences, select Segment in the General Preferences section. Clear the check box for Commit changes the segment state to Translated in the Segment actions section.
|
Progress Bar
The TXLF Editor view displays translation information and status in the Progress Bar at the bottom of the window.
Item |
Description |
|||
|---|---|---|---|---|
Source and Target Languages |
View the source and the target languages in the open translation file. |
|||
Filtered Segments Total |
View the number of filtered segments in the open translation file. When filter criteria is cleared the Filtered Segments Total is removed from the status. |
|||
Translated |
View the percentage of filtered segments that are translated versus the total number of filtered segments in the open translation file. The words done total is calculated from all the translated segments from the filtered table. When filter criteria is cleared, the Translated % is removed from the status. |
|||
Segments |
View the number of segments completed versus the total number of segments in the open translation file. |
|||
Segment (Src/Tgt/Max) |
View the character breakdown in a segment. This breakdown includes the number of characters in the source and the target segments, and the maximum number of characters allowed in the target. Hover over this portion of the toolbar to view the progress in a larger display window.
The maximum length check counts HTML entities such as: &. These are real characters and are counted as part of the overall character count (1 Character per entity). Refer to Manage Tags for more information. |
|||
Paragraph (Src/Tgt/Max) |
View the character breakdown in a paragraph. This breakdown includes the number of characters in the source and target paragraphs, and the maximum number of characters allowed in the target paragraph. Hover over this portion of the toolbar to view the progress in a larger display window.
If the maximum length is set for a paragraph and the paragraph has only one segment then the maximum length limit is shown in the editor for a filtered editor table. |
|||
Percent Translated |
View the total progress of the translation in a file or in a group of chained files. If you have chained files, the percentage complete will be the total for all the files as if they were one. |
Help and Feedback
Help
Select the Help icon
to access the online help for answers about how to use the software. If you still have questions after reviewing the online help, sign in to your user account at https://www.wordfast.com/myaccount and submit a Hotline request.
Feedback
To send feedback about a software issue, select the Open General icon
, then select Feedback. Be as specific as possible, providing the exact steps you took when the issue occurred. Please do not submit questions related to software usage to Feedback. Instead, sign in to your user account at https://www.wordfast.com/myaccount and submit a Hotline request.
Manage Projects
When Wordfast Pro opens, the default view is the Project List view. This view displays all your active translation projects, and is where you manage the translation process for each project. On the Projects tab you can perform many project operations, including creating projects, opening and closing projects, adding and removing projects, and importing translation packages. After you create a project, you can keep a project on the projects list for as long as it takes to complete it. A project stays in the projects list until you remove it. You can filter the list of projects to display them by a variety of criteria including name, location, source or target language, and completion percentage.
| Note: You can add a project to the projects list again, even after you remove it. Wordfast does not erase removed projects, so you can retrieve them from the project folder on your computer using the Add Project action. |
| Note: To bypass the typical project creation process, create a Quick Project with the Open TXLF action. |

Open a TXLF File
A TXLF file contains text segments in a source language and a target language. In Wordfast Pro, to translate the content in a TXLF file, you must create a project. A project may contain one TXLF file or multiple TXLF files. This section describes how to create a Quick Project by opening existing TXLF files. To set up a new project and prepare new TXLF files for translation, refer to t3782726.html.
To open a TXLF file:
Create a Project
In Wordfast Pro, every translation begins with a project. Projects act as repositories for all related content, along with associated translation memories (TMs) and glossaries.
| Alert: You must create a project before you begin translation, unless you use the Open TXLF action. |
| Note: A project also requires file format filters to convert the source content into segments prior to beginning the translation process. |
To create a project:
Open a Project
Once you create a project, the next step is to open it. You cannot open files for translation without first opening the associated project.
To open a project:
Modify a Project
You can change the project name and target language using the Modify Project action.
To modify a project:
Remove a Project
To remove a project:
| Note: You can add a project to the Project List again, even after you removed it. Wordfast Pro does not erase removed projects, so you can still retrieve them from the project folder on your computer using the Add Project action. |
Package Files
A package file contains all of the required information to work on a translation project. You can use a package file to share content and files among different Wordfast Pro (WFP) users. The package file can contain complete or incomplete projects.
A package file generally includes:
Source files
All target translatable files
Instructions
Background information
Reference files
Comments
Connection to at least one Translation Memory (TM)
Connection to at least one glossary and blocklist
To access a package file from another user, import the file into WFP. Wordfast connects the imported files to translation memories and glossaries. It provides you access to all translatable files and additional resources, including TMs and glossaries, without any additional setup or configuration.
To share a completed project with other users, export it as a package file.
Import Package Files
Package files allow different Wordfast Pro users to share files. When you import a package file, you automatically connect the files to translation memories and glossaries. You also gain access to all translatable files and additional resources. This eliminates the need for manually creating a project.
To import package files:
Export Package Files
Use Export Package to share a complete project package with other Wordfast Pro users.
To export package files:
Import SDL Package Files
You can import an SDL package file for conversion of SDL source files to a compatible Wordfast Pro format. Imports include scores for source content, but do not include translation memories, glossaries, and reference files.
To import SDL package files:
Export SDL Package Files
Use Export SDL Package to export an SDL package.
To export package files:
Manage Project Files
When you open a project, the view changes to the Current Project view. On the Project Files tab, the language pair of the project displays the list of translation files.

Add Files
You can add files to an existing project using the Add Files option on the Project Files tab.
Note:
|
To add files to a project:
Add a Folder
You can add a folder containing multiple files to an existing project using the Add Folders option on the Project Files tab.
To add a folder to a project:
Open a Source File
You can view a source file in its original format.
To open a source file:
Close a Project
When you are finished working on a project, close it before you open another.
| Alert: You can only have one project open at a time. |

Conduct a Bilingual Export
Use Bilingual Export to export the TXLF file with highlighted glossary terms into a .DOC or .DOCX format. This allows you to edit and spell check the file using Microsoft Word, rather than the internal spell check. You can also complete a bilingual export or import outside the Project List view using Quick Tools.
| Alert: Bilingual exports require you to set Bilingual Export Options in . |
To conduct a bilingual export:
Analyze Project Files
Project analysis compares source files to a connected translation memory (TM) to leverage reusable content. Use the Analyze action to assess files prior to translation or to pretranslate files.
To analyze project files:
Run a Transcheck Report
Use a Transcheck Report to verify target segments and identify a variety of common errors within segments in the translated files.
| Best Practice: If you have specific terms you want Transcheck to ignore, you can mark those segments for exclusion in the Transcheck Report using the Transcheck All action. This reduces false positives during Transcheck error detection. |
To run a Transcheck Report:
Generate a Segment Changes Report
A Segment Changes Report provides you with the history of changes to a segment. You can run a Segment Changes Report on one or more project files.
To generate a segment changes report:
Generate an Export Notes Report
The Notes Report contains all notes added to the bilingual project files. It can be exported to HTML or MS Word.
To generate an Export Notes Report:
Clean Up a Project
After you have translated project files, you can clean them and update the translation memory (TM). The Clean Up action converts the bilingual TXLF files into translated target files with the file format of the source.
To clean up the project and update the TM:
Remove a File
Use these steps to remove one or more files from a project.
| Note: You can add a removed file back into a current project. Retrieve removed files from the project folder on your computer using the Add Files action. |
To remove a file from a project:
Manage Submission Files
Once you have a project set up in Wordfast Pro, you are ready to work with the files. Access the project files from the Current Project view. When you open a TXLF file, the view switches to the TXLF Editor view. In the TXLF Editor view, you can translate, review, temporarily combine files by chaining them together, and work with translation memories and terminology lists.
Save a File
As you work on a file, frequently save your changes to a local folder.
To save a file:
Chain Files
To combine multiple files and view them as a single file, use Chain Files. For example, if you are translating or reviewing ten files with ten segments each, you can temporarily chain them into a single file of 100 segments. Chaining files is particularly useful when working with duplicate or similar content among files.
| Alert: You cannot export or save chained files as a single TXLF file. |
| Note: You can open and work on a single chained file or multiple sets of chained files in the TXLF Editor view. Each chained file displays on its own tab. |
To chain files:
Translate a File
| Best Practice: Save your work often by clicking Save on the File tab or by pressing Ctrl+S. |
To translate a file:
Translate Segments
When you convert a file to a translatable format, all complete sentences become separate segments, often divided by formatting or punctuation. Segments may be sentences, words, or numbers, depending on the formatting of the source file. After you save the segment translations, the application commits the segment translations to the translation memory (TM). Leveraging the TM automatically and consistently reduces the time and expense of future translations by translating reoccurring words and phrases.
| Best Practice: To facilitate rapid use of language-specific quotation marks, punctuation, and white space, select Enable Smart Quotes in . |
You can choose from two layout views for your TXLF Editor workspace.
Table view — This layout view displays the source segment to the left and the target segment to the right.
Stacked view — This layout view displays the source segment row directly above the target segment in a spanned row.
You can select either layout view by clicking the drop-down list for the Switch Editor Layout action on the File tab.
| Note: If there are either split or merged segments, indicated in the Status column with |

Translate All Segments
The Translate All option completes the translation of all segments by leveraging content in the connected TMs.
To translate a project file using Translate All:
View Segment History
In TXLF Editor, view the record of segment changes to the open file on the Segment History tab of the Editor pane. Changes to segments include segment updates, and lock actions.

Commit to the TM
Once you have finished translating some or all of the file segments, update the translation memory (TM) with your translation. This requires committing some or all of the translated target segments to the TM.
To update the translation memory:
Copy Source Content
To copy source content to the target:
Copy All Source Segments
To copy all source segments to all target segments:
Split or Merge a Segment
You can split or merge an existing segment to change segmentation. This is particularly useful for certain file types or for languages where the next segment content may need to precede the previous segment. The best time to split or merge a segment is early in the translation process.
To split or merge a segment:
Lock a Segment
You can lock a segment to prevent any further changes to that segment. The best time to lock a segment is when the translation is complete and the reviewer has confirmed the content after proofreading it. The Commit action still updates the translation memory (TM) with the target segment content.
To lock a segment:
Clear Target Segments
To clear target segments:
Do Not Write To TM
Translators or reviewers can use the Do Not Write To TM action to prevent a segment from being added to the translation memory (TM).
To prevent a segment from being added to the TM:
Find and Replace Content
Use Find/Replace to search for and replace text in translated content.
To find and replace content in a file:
Edit or Revert a Source Segment
Use Edit Source or Revert Source to edit or revert content in the Source column.
Depending on configuration settings, these buttons may not be present.
| Note: When the cursor is not on the source nor on the target segment then the Edit Source and Revert Source buttons are disabled. |
To edit content in the source segments:
Spell Check a File
You can use a spellchecker to verify translated content aligns with configured spell checking preferences. Refer to Configure and Enable Spellchecker. You must verify that your Hunspell spelling dictionaries have the latest updates. Refer to Licensure.
To spell check a file:
Leverage Translation Memory
Translation memory (TM) acts as a database to provide maximum re-use of previously translated content. It also serves to facilitate collaboration between globally distributed localization resources.
Projects connected to a translation memory (TM) leverage content matches against an existing TM. TM matches generally fall into three categories: 100% match, fuzzy repetitions, or no match. Your organization may choose to alter or add more fuzzy repetition categories. The typical fuzzy repetition values are for 95% to 75% matches. The segment highlight identifies the type of TM match.
Color Code |
Category |
|
|---|---|---|
Green |
Indicates a 100% match. |
|
Green, Dark |
Indicates a context match. A context match for a segment must meet one of the following criteria:
|
|
Grey |
Indicates there is no TM match. |
|
Pink |
Indicates a modified segment. |
|
Orange, Light |
Indicates the segment was a machine translation (MT) instead of a human translation. |
|
Purple |
Indicates an update to the TM for a modified segment. |
|
Purple, Light |
Indicates the update to the TM of a translated and committed segment automatically updates other repetitive segments within the translation. |
|
Yellow |
Indicates a fuzzy match. |
Leverage a TM
Leveraging a segment involves selecting the best possible translation from the connected translation memories (TMs) or machine translation engines to populate target segments.
To leverage a TM:
Conduct a Translation Memory Lookup
A translation memory (TM) lookup or concordance search looks for specific source segment text in a translation memory. To view search results for both source and target segments, use the TM Lookup tab in the Editor pane.
To conduct a TM lookup or concordance search:
View TM Leverage Results
Leveraging the translation memory (TM) occurs automatically as you move through the target segments. This provides you with the best possible segment matches from the TM and is the only search that uses scoring to select the best match.
To view TM leverage results:
Leverage Machine Translations
The machine translation (MT) feature can automatically populate target segments whenever you open a file or when there are no translation memory (TM) segment matches. Select a project for your MT and configure Machine Translation options under .
To leverage MT:
Leverage Terminology Lists
Terminology lists provide users with the ability to standardize term usage and to control the use of terms, variants of terms, and parts of speech allowed for terms. A terminology list includes a glossary, a specialized list of source terms, their definitions, and their preferred translations. It also includes alternate phrases for blocklisted terms.
Segment selection highlights terms from the terminology list on the Terminology pane along with potential translation options.
| Note: There are two possible methods for moving among terms on the Terminology pane.
|

The term highlight identifies the type of translation match between the source term and the terminology list.
| Best Practice: Use Highlight All Terms to view highlights for term matches in the open file. |
Color Code |
Category |
|
|---|---|---|
Green |
Exact term match |
|
Yellow |
Fuzzy term match |
|
Red |
Missing exact term match |
|
Purple |
Missing fuzzy term match |
Add a Term
You can add terms to both local and remote glossaries. You need read and write user permissions to add terms to a remote glossary that is not read-only.
To add a term to a glossary:
Edit a Term
| Alert: You can only edit terms in the local glossary. |
To edit a term:
Insert a Term
To insert a term into the current target segment:
Search for a Term
To search for a term:
Copy a Term
To copy a term from the glossary into the current target:
Copy a Synonym
To copy a synonym for a term:
Remove a Term
| Alert: You can only remove terms from local glossaries, not read-only or remote glossaries. |
To remove a term:
Manage Tags
Tags contain information related to a block of text, such as format or indentation. Tags are not translated and come in pairs: an opening and a closing tag.
| Alert: Translations must retain the same tags at the correct location within a target segment. |
| Alert: Unless you have disabled Remove incomplete tag pairs in , a warning message results when you try to save a target segment with a missing tag or an open tag. An open tag is part of a tag pair in the target segment that is missing its matching close tag. The warning will give you three choices: Fix Manually, Delete, or Always delete. Hover over a tag to view tool-tip information. ![]() |
Tags contain numerals to indicate their order in the segment.
Red |
This is a tag you currently selected, such as the first tag, |
Purple |
This is a tag that specifies formatting, such as |
Blue |
This is a tag that specifies non-formatting controls, such as |
Any inline tags for the following HTML entities are displayed with a specific inline tag image to show the actual character of the entity. This is to help linguists to view the character representation of the entities directly without hovering over the tags.
Entity |
Tag Image |
Entity |
Tag Image |
Entity |
Tag Image |
|---|---|---|---|---|---|
& |
& |
“ |
“ |
≥ |
≥ |
< |
< |
‘ |
‘ |
≤ |
≤ |
> |
> |
— |
— |
± |
± |
" |
" |
|
o |
&plusm; |
± |
' |
' |
  |
o |
´ |
´ |
' |
' |
– |
– |
µ |
µ |
• |
• |
» |
» |
μ |
µ |
© |
© |
” |
” |
· |
· |
° |
° |
® |
® |
º |
º |
½ |
½ |
’ |
’ |
­ |
- (soft hyphen) |
¼ |
¼ |
™ |
™ |
² |
² |
¾ |
¾ |
\' |
' |
³ |
³ |
… |
… |
\" |
" |
||
« |
« |
≥ |
≥ |
| Note: The maximum length check counts HTML entities such as: &. These are real characters and are counted as part of the overall character count (1 Character per entity). |
Copy a Tag
Translated content retains the formatting of the source content, so tags are an important element in the final translation. You can copy tags from the source to the target for formatting and indentation accuracy.
| Note: Use to configure tags as full name, short name, or numbered tags. |
To copy a tag:
Copy All Tags
| Note: Use to configure tags as full-sized or shortened. |
To copy all tags:
Edit a Tag
Most tags in your target content have specific formatting and indentation settings copied from the source. You can modify tags to change content format in the translated file.
| Alert: Do not edit tags in the source segment. |
To edit a tag:
Clear All Tags
| Note: Use to configure tags as full-sized or shortened. |
To clear all tags:
Delete a Tag
You may choose to delete target tags, particularly if there are multiple copies of the same tag in the same target segment. You can only delete target segment tags.
To delete a tag:
Manage Project Notes
You can add notes that are specific to each segment during the translation and review process. If you have chained files together, you can review all notes for all files in the chain.
There are two ways to access the Notes editor.
Use the Notes tab on the Editor pane to view and manage project notes.
Use the Notes icons on the Review tab to view and manage project notes.
View Notes
The Notes tab is on the Editor pane. Notes retain the same ID as the related segment.
| Note: Segments with notes include the Notes icon |
To view notes:
Add a Note
To add a note:
Edit a Note
To edit a note:
Delete a Note
To delete a note:
Export Notes
To export notes:
Transcheck
You can use Transcheck to scan translated content for non-linguistic errors such as missing tags, empty targets, numbers, and terminology within target segments.
is displayed in the Status column for segments with errors.
| Note: To enable Transcheck and customize Transcheck options, configure in . |
Use Transcheck
After you have configured Transcheck options, you can begin using Transcheck when you translate or review a segment and commit it to the TM. You can also use the Transcheck configuration option Transcheck segments while translating to check for errors during the translation process.
To use Transcheck during translation:
Use Transcheck All
Use Transcheck All to scan all segments of a file for non-linguistic errors in the target segments and issue warnings for missing and incorrect text. Configure and enable your Transcheck preferences under .
Do not use Transcheck All if you want Source and Target Consistency checks. Instead, use Transcheck Report from the Project Files tab on the Current Project view.
| Best Practice: Use the Transcheck All option before you complete a file. |
To use Transcheck All:
Leverage Auto-Propagation
The purpose of auto-propagation is to leverage repetitive segments and re-use content. Configure and enable your auto-propagation preferences under .
To leverage repetitive content:
Leverage Auto-Suggestion
You can use auto-suggestion to propose target content based on specific source content, such as numbers, URLs, and proper names. You can also use auto-suggestion to propose terms for the glossary, machine translation (MT), translation memory (TM) matches, and sub-segment TM matches. Configure and enable your autosuggestion preferences under .
Monitor Maximum Segment Length
Based on Project Director (PD) settings, your files may have a set maximum segment length. Any violation of a segment that exceeds the maximum characters allowed results in a change to the segment Max value in the progress is indicated by a flashing red box appearing around this value.
Users can monitor the progress bar for maximum segment length violations, and can also configure the Transcheck Report to flag such violations.
Recalculate the Progress of a File
Use Recalculate Progress to calculate and update the progress of translated files and word count, especially files created or edited in legacy versions. When you open a legacy file, the progress bar contains the N/A flag to denote that it will not calculate progress.
| Note: Refer to Chain Files to recalculate progress of multiple files. |
To recalculate the progress of a file:
Get an MS Word Table
You can preview and save the file you have open for translation as a bilingual table in MS Word format.
To get an MS Word table:
Preview a File
Use Preview to display the source content in its original format, such as MS Office, HTML, and Markdown source formats.
To preview files:
Use Live Preview
Using Live Preview you can generate a dynamic preview of a translated file in its original format for the following file types:
MS Word .DOC and .DOCX files
MS PowerPoint .PPT and .PPTX files
Markdown .MD files
JSON .JSON files
MS Excel .XLS and .XLSX files
Live Preview is enabled by default in the TXLF Editor view. To collapse or expand the live preview pane, click the Collapse icon
or the Expand icon
located on the top-right of the TXLF Editor view. To zoom in or out of the live preview pane, select a percentage in the zoom drop-down list
. To enable or disable automatic opening of Live Preview, go to General Preferences > General, and select or deselect Automatically open Live Preview for supported files.
To generate a Live Preview:
Use Office Preview
The Office Preview option allows you to generate a static preview of MS Office documents using the target segments in your translation.
| Note: If the MS Office file type you select can be opened in a Live Preview, this option is shown, if not you see only the Office Preview option. |
To generate an Office Preview:
Use HTML Preview
If you are working with an HTML submission, the translated document can be viewed using the HTML Preview.
To generate the HTML Preview:
Leverage Project TMs
A translation memory (TM) provides maximum content re-use and facilitates collaboration among localization resources. Users can leverage reusable content using one of two different types of TMs.
| Best Practice: Consider using a free, hosted service: WordFast Anywhere (WFA). WFA allows translators to connect to a shared server and interact with a private, remote TM and glossary. |
Local TM |
Located on your local computer system and only you can access it. |
Remote TM |
Located on a server that other translators can access. This allows multiple translators to leverage the available content and update the TM with new reusable content. |
| Note: You can remove a TM from a project so it is no longer in the project TM list. When you remove a local TM from a project, it remains in the TM folder on your computer system. To add a removed local TM back to the project, use the Add Local action on the Project TM tab. To add a removed remote TM to the project, use the Connect to Remote action on the Project TM tab. |
Create a Local TM
Create a local translation memory (TM) for quick, local access. If it is possible you may need to share your TM with other users, connect to a free, hosted service: Wordfast Anywhere (WFA). Refer to Connect to a Remote Glossary.
To create a local TM:
Add a Local TM to a Project
You can add a local TM to your project at the time of creation or as a separate action.
| Alert: You can add TMs created by Wordfast Pro 4 or 5 only. If you want to add TMs from Wordfast Classic or Wordfast Pro 3, use the Import TM option. |
To add a local TM to a project:
Add Project TMs
Some projects may use multiple local and remote translation memories (TMs). In such instances, it is more efficient to add all of the TMs for the project with a single Add Project TMs action.
To add project TMs:
Connect to a Remote TM
You can connect to one or more translation memories (TMs) on other computers, including a free, hosted service, such as Wordfast Anywhere (WFA).
| Note: WFA allows translators to connect to a shared server and interact with a private, remote TM and glossary. |
To connect to a remote TM:
Open and Edit a Local TM
You can open and edit local translation memory (TM) entries at any time after TM creation.
| Alert: You cannot open a remote TM in TM Editor. |
To open and edit a local TM:
Modify a TM
To rename, write-protect, or change the priority of a TM, use the Modify TM action.
To modify a local or remote TM:
Copy a Local TM
Copy a TM to use an existing TM for a new project.
| Note: The copied TM is in the Wordfast Pro TM format, regardless of the original TM format. |
To copy a local translation memory:
Import a Local TM
To use a local translation memory (TM) from another linguist, use the Import TM action.
To import a local TM:
Export a Local TM
To share a local translation memory (TM) with another linguist, use the Export TM action.
To export a local TM:
Leverage Project Terminology Lists
Terminology is a phrase used to identify two distinct groupings: the glossary and the blocklist.
Glossary—A database of preferred source terms, words, and phrases paired with their target equivalents designated as preferred and client-specific
Blocklist—A database of rejected target terms prohibited from use in the translation
Leverage Project Glossaries
A glossary includes source terms and a correlated list of preferred target terms.
Create a Local Glossary
To create a local glossary:
Add a Local Glossary
You can only add glossaries created by Wordfast Pro 4 or 5. For glossaries from Wordfast Classic or Wordfast Pro 3, use the Import Glossary action. Refer to Import a Local Glossary.
To add a local glossary:
Add Project Glossaries
Some projects may use multiple local and remote glossaries. In such instances, you can add all of the glossaries from a previous project with a single Add Project Glossaries action.
To add project glossaries:
Connect to a Remote Glossary
You can connect to a glossary residing on another server, including a free hosted service, such as Wordfast Anywhere (WFA).
| Note: WFA allows translators to connect to a shared server and interact with a private, remote translation memory (TM) and glossary. |
To connect to a remote glossary:
Open a Remote Glossary
You can open and view remote glossary entries at any time after a glossary is connected.
| Alert: You can only view the terms in a remote glossary. You cannot edit the glossary. |
To open a remote glossary from the TXLF Editor view:
Open and Edit a Local Glossary
You can open and edit local glossary entries at any time after glossary creation.
To open and edit a local glossary:
Import a Local Glossary
To exchange glossaries with other translators, save the exported glossary to a local drive, then use the Import Glossary action to import it to your project.
| Note: To exchange glossaries among projects on your local drive, use the Add Project Glossaries action. |
To import a local glossary:
Export a Local Glossary
To exchange glossaries with other translators, use the Export Glossary action and save it to a local drive, then send it to another translator to import to their project.
| Note: To exchange glossaries among projects on your local drive, use the Add Project Glossaries action. |
To export a local glossary:
Leverage Project Blocklists
You can use a blocklist to exclude words or phrases from use in the target segment.
Create a Local Blocklist
You can create a blocklist for your project on your local computer.
To create a local blocklist:
Add a Local Blocklist
Use a local blocklist already created on your computer when you want to leverage a translation blocklist, but do not want to collaborate with other users. You can add a local blocklist to your project at the time of creation or as a separate action.
To add a local blocklist:
Connect to a Remote Blocklist
You can connect to one or more blocklists on another computer or server.
To connect to a remote blocklist:
Open and Edit a Local Blocklist
You can open and edit local blocklist entries at any time after blocklist creation.
| Alert: You cannot open a remote blocklist in Wordfast Pro. |
To open and edit a local blocklist:
Import a Local Blocklist
To use a local blocklist from another source, use the Import Blocklist action.
To import a local blocklist:
Export a Local Blocklist
To share a local blocklist with another linguist, use the Export Blocklist action.
To export a local blocklist:
Use Project Terminology Options
You can use the Project Terminology tab to modify and remove glossaries and blocklists.
Modify a Glossary or Blocklist
To modify a glossary or blocklist:
Remove a Glossary or Blocklist
When you remove a glossary or blocklist from a project, the glossary or blocklist file remains in the glossary or blocklist folder on your computer. You can add it again with the Add Local or Connect to Remote action.
To remove a glossary or blocklist:
Monitor Reports
Use the Reports tab to open and to export auto-generated analysis and cleanup reports to .CSV, .HTML, .XLS, and .PDF formats.
Open a Report
Use the Open Report action to open and view an auto-generated report.
To open a report:
Export a Report
You can export an auto-generated report to a CSV, HTML, XLS, or PDF file format before you view it.
To export a report:
Manage Project Reference Files
You can include reference files in a project to provide context. Typical reference files are additional instructions, illustrations, workflow diagrams, certifications, or any file that might aid translators and reviewers. Reference files remain untranslated.
| Alert: Users cannot modify reference files once you attach them to the project. |

Add Reference Files
To add reference files:
Open a Reference File
To open a reference file:
View Submission Instructions
Submitters can include instructions as part of the Package files imported into Wordfast Pro.
To view instructions:
Remove a Reference File
You can remove a reference file from a project, but the file remains on your local computer.
| Note: To add a removed reference file, use the Add Files action on the Reference Files tab. |
To remove a reference file:
Use Quick Tools
You can use Quick Tools to create and work with files outside of projects. Typically, Project Managers use Quick Tools before cleaning up and sending files to translation.
Note:
|

Analysis
You can use actions on the Analysis tab to create TXLF files or assess potential translation memory (TM) matches and repetitions for selected source files.
Analyze without using the TM panel is a quick way to obtain the word count of the files before TM leveraging.
Note:
|
You can pre-translate target segments using your TM and machine translation on No Match. You can also select Maintain existing target (if present) to pre-translate only blank target segments and preserve any existing translations in TXLF target segments with no TM match.
To analyze files:
Extract Uniques
You can use actions on the Extract Uniques tab to remove frequently occurring segments, control exclusions for matches, and create a .TXLF file of these unique segments before sending it out for translation. It uses the action for each file you selected in the TXLF Files panel.
You can set the number of occurrences of a segment to be extracted to two or higher to create a file containing only repeated segments. If you exclude context TM matches, 100% TM matches, and locked segments from the extract, it further reduces the number of extracted segments.
To extract unique segments:
Populate Uniques
You can use actions on the Populate Uniques tab to add the target translation from the translated uniques file back into the original TXLF file. After the uniques population, it creates a Populate Unique Segments report that identifies all related segment errors. This is helpful when determining why certain target segments did not properly populate.
To populate unique segments:
Quick Tools Transcheck
You can use Transcheck to scan translated content for non-linguistic errors such as missing tags, empty targets, numbers, and terminology within target segments. Using the Quick Tools Transcheck action is best for running on groups of files as a bulk batch.
| Best Practice: If you have specific terms you want Transcheck to ignore, you can mark those segments for exclusion to reduce false positives during Transcheck error detection. |
To run Quick Tools Transcheck:
TM Update
To clean up and convert bilingual .TXLF files to their original source format in the target language, use TM Update. Refer to Translate Segments.
| Alert: TM Update actions overwrite the translation memory (TM). |
To use TM Update:
Pseudo Translation
Pseudo-translation simulates the entire translation process. This is particularly useful for several situations.
Use to verify successful completion of the extraction, translation, and creation of a translated file.
Use to identify any text expansion issues that might occur during translation.
Use to identify any font issues during creation of the translation file.
Use to identify any formatting or missing content issues.
You can copy the source content to the target content to preview translatable content for target languages and the complexity of associated formatting. This preview is particularly useful when content has accented characters and when the content is likely to expand during translation.
Note:
|
To pseudo-translate files:
Quick Tools Bilingual Export
Use Bilingual Export to export the TXLF file with highlighted glossary terms to a .DOC or .DOCX format for edit and translation of the content using Microsoft Word (Word).
| Alert: You must not edit the exported table format. This includes merging or expanding segments and adding text outside of the target or notes column. Editing the exported table format will result in errors during bilingual import. |
To conduct a Quick Tools bilingual export:
Quick Tools Bilingual Import
Use Bilingual Import to re-import your translated or edited Microsoft Word (Word) bilingual export document.
Bilingual Import options allow you to open a report, accept tracked changes, and create a merged file from a translated Word document.
| Alert: You must upload both the translated or edited bilingual Word document and the source TXLF file you used during export. |
| Best Practice: Since imports overwrite content from the export, create a backup of the original TXLF file for reference. |
Note:
|
To conduct a Quick Tools bilingual import:
Segment Changes
You can run a Segment Changes Report on one or more project files to view the history of changes to a segment. The report includes the segment ID, TM score, source and target content with the highlighted changes, username, time stamp, and translator notes. This is particularly useful in workflows that involve multiple people.
To generate a segment changes report:
Advanced Quick Tools
The Advanced tab gives you access to several advanced features, each with its own independent action or set of actions.
Lock or Unlock Segments
You can quickly lock or unlock segments in the .TXLF files you select. You can lock 100% or context matches to prevent translators or editors from making changes to them.
To lock or unlock segments:
Swap the Source and Target
You can swap the source and target in translation files to create a back translation that validates the translated content.
To swap the source and target:
Split or Merge a TXLF File
You can split files to break a large file into smaller files. You can set a specific number of translation units (TUs), parts, or words the translated content for each file. For example, you can break a file of 1,000 TUs into four files of 250 TUs each. If there is a remainder, the last file contains the remnant.
You can use a file merge to either update the original file or create a new merged file.
With either option, you designate a specific location to split or merge the files to.
To split or merge a TXLF file:
Configure Preferences
User preference options control the functions available to you in the user interface. Configure preferences at either the project level or the file level.
Preferences fall into primary categories:
General Preferences
Current Project Preferences
General Preferences
Use General Preferences to configure user interface and TXLF Editor view preferences.
Configure Color Settings
The Colors preferences control color customization for specific types of content in TXLF Editor view.
| Note: When you change preferences from the default options, select OK to activate your selection. If you wish to return to the defaults, select Restore Defaults in Advanced Settings. |
To configure colors used in the translation table:
Configure General Settings
General preferences link a specific username to project-related content changes.
To customize general settings:
Configure Fonts
Fonts preferences control customization of font type and size for application-wide functions, such as notes.
To configure fonts:
Configure Icon Settings
Icons preferences control the relative size of the icon and include or exclude the icon title.
To configure icon settings:
Configure Layout Options
Layout preferences control the arrangement of user interface views.
To configure layout options:
Configure Segment Actions
Segment Actions preferences control segment action behaviors, such as Smart Quotes or Smart Punctuation.
To configure segment actions:
Customize Keyboard Shortcuts
Shortcuts preferences control keyboard shortcuts for the commands that you frequently use.
To customize keyboard shortcuts:
Configure Warning Messages
Warnings preferences control the type of warning notifications you receive.
To configure warning messages:
Configure Tags and Formatting
Tags and Formatting preferences control the tag mode, representation, and font size in the TXLF Editor view.
To configure tag and formatting options:
Configure Auto-Propagation
Auto-Propagation preferences control the automatic update of TXLF segments with specified types of repeated content.
To configure auto-propagation:
Configure Auto-Suggestion
Auto-Suggestion preferences control automatic recommendations for source content, such as numbers, URLs, and proper names. It can also recommend terms for the glossary, Translation Memory (TM) matches, and machine translation (MT) matches.
To configure auto-suggestion:
Configure and Enable Spellchecker
Spellchecker preferences control the interaction between the application and Microsoft Office, Hunspell, or Bing. The Hunspell option requires software installation on your computer.
To configure and enable Spellchecker:
Configure Machine Translation
Machine Translation (MT) preferences control automatic population of target segments with translations that have no translation memory (TM) segment matches using a machine translation engine.
To configure machine translation:
Current Project Preferences
Current Project Preferences control settings unique to individual projects. Either you or your Project Manager can set project preferences.
| Note: New Project Preferences displays if a project is not opened in the Project List view. |
Configure Replacement
Replacement preferences allow you to select certain types of content in the source translation units (TUs) that will be replaced with the correct target language format in the translation memory (TM). These replacements provide better TM matches when the files are analyzed.
To enable replacements:
Configure a Translation Memory
Translation Memory (TM) preferences control project-level TM behaviors.
To configure a translation memory:
Configure Terminology
Terminology preferences control terminology lists for leveraging previously translated content.
To select terminology options:
Configure TM Penalties
Penalties preferences help maintain a high quality of content leveraged from a translation memory (TM). This involves assessing a penalty to TM matches to provide a relative score for those TM matches. You can assign a relative value to each penalty type when calculating the translation score. This score helps users differentiate between 100% match, fuzzy match, and no match content.
To configure penalties for TM matches:
Configure Transcheck
Transcheck preferences control how Transcheck verifies target segments and issues warnings about common translation errors within a project. For example, if a translated term conflicts with the designated glossary, the Error Status icon
displays in the Status column in the TXLF Editor view.
To configure Transcheck:
Configure Segmentation
Segmentation preferences control how the TXLF editor separates file content into logical segments for a project.
To select segmentation options:
Configure a File Format Filter
Filters preferences control the file format filters for importing source content to Wordfast Pro.
To configure a file format filter:
User Preferences
You can manage your user preferences, including restoring them to the default state and exporting or importing them.
Configure Advanced Settings
Advanced Settings preferences allow you to restore a Wordfast Pro installation to factory or default settings, migrate preferences between computers, and customize strings.
To configure advanced settings:
Appendix
Formatting Tools
The Formatting tab in the TXLF Editor includes formatting tools you can use to edit the target content format.
Formatting tools fall into three categories: format, tags, and options.
Format
| Note: Format category options are only available for MS Office source file formats. |
Button |
Keyboard Shortcut |
Description |
|---|---|---|
![]() |
Ctrl+B |
Format the selected text as bold. |
![]() |
Ctrl+I |
Format the selected text as italic. |
![]() |
Ctrl+U |
Format the selected text as underlined. |
![]() |
Ctrl+= |
Format the selected text as subscript. |
![]() |
Ctrl+Shift+= |
Format the selected text as superscript. |
![]() |
No shortcut |
Format the selected text to display as strikethrough (deleted), without actually deleting the text. |
Tags
Button |
Keyboard Shortcut |
Description |
|---|---|---|
![]() |
No shortcut |
Display actual formatting associated with tags for the active segment (when supported.) |
![]() |
No shortcut |
Display the content of the formatting tags for the active segment. |
Options
Button |
Keyboard Shortcut |
Description |
|---|---|---|
![]() |
Ctrl+Shift+Space |
Insert a non-breaking space at the cursor location. |
![]() |
No shortcut |
Insert a marker to indicate left-to-right reading direction. |
![]() |
No shortcut |
Insert a marker to indicate right-to-left reading direction. |
![]() |
Ctrl+D |
Attach and detach the Formatting toolbar. When attached, the toolbar is displayed as a tab. When detached, the toolbar is displayed as a minimized toolbar that can be moved to any area of the TXLF Editor. |
Format Filters
The Filters selection on the Preferences dialog box configures how translatable content is parsed from source files.
Filters
Format and Extension |
|---|
Active Server Page (*.asp) |
Adobe FrameMaker Interchange Format (*.mif) |
Adobe InCopy Markup language (*.icml) |
Adobe InDesign Interchange (*.inx) |
Adobe InDesign Markup Language (*.idml) |
Flat OPC XML Word Document Format (*.xml) |
Hypertext Markup Language (*.htm) |
Hypertext Markup Language (*.html) |
JSON files (*.json) |
Java Server Page (*.jsp) |
MS Excel 2007 Spreadsheet (*.xlsx) |
MS Excel Open XML Macro-Enabled Spreadsheet (*.xlsm) |
MS Excel Open XML Spreadsheet Template (*.xltx) |
MS Excel Open Spreadsheet (*.xls) |
MS Excel Spreadsheet template (*.xlt) |
MS PowerPoint 2007 Presentation (*.pptx) |
MS PowerPoint 97-2003 Template (*.pot) |
MS PowerPoint Macro-Enabled Presentation (*.pptm) |
MS PowerPoint Macro-Enabled Show (*.ppsm) |
MS PowerPoint Macro-Enabled Template (*.potm) |
MS PowerPoint Presentations (*.ppt) |
MS PowerPoint Show (*.ppsx) |
MS PowerPoint Template (*.potx) |
MS Visio Document (*.vdx) |
MS Visio Document (*.vsd) |
MS Visio Document (*.vsdx) |
MS Word 2007 Document (*.docx) |
MS Word Document (*.doc) |
MS Word Open XML Macro-Enabled Document (*.docm) |
MS Word Open XML Macro-Enabled Template (*.dotm) |
MS Word Open XML Template (*.dox) |
MS Word Template (*.dot) |
Markdown file (*.md) |
MemoQ XLIFF (*.mqxliff) |
Microsoft Word 2003 WordprocessingML document (*.xml) |
PO files (*.po) |
Plain Text (*.txt) |
Portable Document Format (*.pdf) |
Quark Documents (*.tag) |
Rich Text Format (*.rtf) |
SDL XLIFF (*.sdlxliff) |
SubRip (*.srt) |
TXML (*.txml) |
Trados TTX (*.ttx) |
WF TXLF Document (*.txlf) |
XLIFF (*.xlf) |
XLIFF 2.0 (*.xlf) |
XLIFF 2.0 (*.xliff) |
Keyboard Shortcuts
This topic includes the keyboard shortcuts that are available for PC and Apple users for Wordfast Pro, Wordfast Classic, SDLX, and Trados.
PC Scheme - Wordfast Pro Style
| Alert: This section only includes shortcuts with a default application-assigned keystroke sequence. |
Commands |
Shortcut |
View |
|---|---|---|
Add Blocklist |
Alt+C |
Project |
Add Glossary |
Alt+O |
Project |
Add Note |
Alt+Shift+N |
Editor |
Add Project |
Ctrl+Shift+A |
Home |
Add Project TMs |
Ctrl+Shift+B |
Quick Tools |
Add Term |
Ctrl+Alt+T |
Editor |
Add TM |
Ctrl+N |
Project |
Analyze |
Ctrl+Space |
Editor |
Attach/Detach Toolbar |
Ctrl+D |
Editor |
Bold |
Ctrl+B |
Editor |
Clear all tags (Segment) |
Ctrl+Shift+V |
Editor |
Clear Target Document |
Alt+Shift+Delete |
Editor |
Clear Target Segment |
Ctrl+Alt+X |
Editor |
Close |
Ctrl+W |
Editor |
Close project from home window |
Ctrl+Shift+X |
Home |
Close segment |
Esc |
Editor |
Commit All Segments to TM |
Ctrl+Alt+End |
Editor |
Commit Current Segment |
Alt+End |
Editor |
Confirm/Unconfirm Segment |
Alt+Enter |
Editor |
Confirm All Segments |
Ctrl+Shift+Enter |
Editor |
Copy |
Ctrl+C |
Blocklist Editor, TM Editor, Glossary Editor, Editor |
Copy All Sources |
Ctrl+Alt+Insert |
Editor |
Copy All Tags (Document) |
Alt+Shift+P |
Editor |
Copy All Tags (Segment) |
Alt+A |
Editor |
Copy selected text to target |
Alt+F12 |
Editor |
Copy Source |
Alt+S |
Editor |
Copy Tag |
Ctrl+Alt+Down |
Editor |
Copy Term |
Ctrl+0 |
Editor |
Copy TM |
Ctrl+Shift+C |
Project |
Create Blocklist |
Alt+B |
Project |
Create Glossary |
Alt+N |
Project |
Create TM |
Ctrl+Shift+N |
Project |
Current Segment Leverage |
Alt+- |
Editor |
Cut |
Ctrl+X |
Blocklist Editor, TM Editor, Glossary Editor, Editor |
Delete Note |
Alt+Shift+D |
Editor |
Edit Note |
Alt+Shift+E |
Editor |
Edit Term |
Ctrl+E |
Editor |
Export Blocklist |
Alt+K |
Project |
Export Glossary |
Alt+E |
Project |
Export Report as PDF format |
Alt+U |
Project |
Export TM |
Ctrl+Shift+E |
Project |
Find/Replace |
Ctrl+F |
Editor |
Get Bilingual Table |
Ctrl+Alt+P |
Editor |
Go To Segment |
Ctrl+G |
Editor |
Help |
Ctrl+Alt+H |
Blocklist Editor, TM Editor, Glossary Editor, Quick Tools, Editor, Project, Home |
Import Blocklist |
Alt+J |
Project |
Import Glossary |
Alt+I |
Project |
Import TM |
Ctrl+Shift+I |
Project |
Insert a cent sign |
Ctrl+; |
Editor |
Insert Copyright Symbol |
Ctrl+Alt+C |
Editor |
Insert Ellipsis |
Ctrl+Alt+. |
Editor |
Insert em dash |
Alt+Shift+- |
Editor |
Insert en dash |
F10 |
Editor |
Insert non-breaking hyphen |
Ctrl+Shift+- |
Editor |
Insert non-breaking space |
Ctrl+Shift+Space |
Editor |
Insert Registered Trademark symbol |
Ctrl+Alt+R |
Editor |
Italic |
Ctrl+I |
Editor |
Key Assist Panel |
Ctrl+Shift+L |
Blocklist Editor, TM Editor, Glossary Editor, Quick Tools, Editor, Project, Home |
Last Modified Segment |
Shift+F5 |
Editor |
Leverage Previous TU |
Alt+Left |
Editor |
Leverage the first TM Lookup match |
Alt+1 |
Editor |
Leverage the second TM Lookup match |
Alt+2 |
Editor |
Leverage the third TM Lookup match |
Alt+3 |
Editor |
Leverage the fourth TM Lookup match |
Alt+4 |
Editor |
Leverage the fifth TM Lookup match |
Alt+5 |
Editor |
Leverage the sixth TM Lookup match |
Alt+6 |
Editor |
Leverage the seventh TM Lookup match |
Alt+7 |
Editor |
Leverage the eighth TM Lookup match |
Alt+8 |
Editor |
Leverage the Next TU |
Alt+Right |
Editor |
Machine Translate |
Ctrl+Shift+M |
Editor |
Merge Segments |
Alt+Page_Down |
Editor |
Modify |
Alt+M |
Project |
Modify TM |
Ctrl+Shift+T |
Project |
Move the cursor between the source and the target |
Shift+Tab |
Editor |
Next Segment (Commit to TM) |
Alt+Down |
Editor |
Next Segment (No Commit) |
Ctrl+Down |
Editor |
Next Tag |
Ctrl+Alt+Right |
Editor |
Next Term |
Ctrl+9 |
Editor |
Next View |
Alt+W |
Blocklist Editor, TM Editor, Glossary Editor, Quick Tools, Editor, Project, Home |
Open Blocklist |
Alt+H |
Project |
Open Glossary |
Alt+G |
Project |
Open Project |
Ctrl+Shift+P |
Home |
Open TM |
Ctrl+Shift+G |
Project |
Paste |
Ctrl+V |
Blocklist Editor, TM Editor, Glossary Editor, Quick Tools, Editor, Project, Home |
Preferences |
F9 |
Blocklist Editor, TM Editor, Glossary Editor, Quick Tools, Editor, Project, Home |
Previous Segment (No Commit) |
Ctrl+Up |
Editor |
Previous Segment (TM Commit) |
Alt+Up |
Editor |
Previous Tag |
Ctrl+Alt+Left |
Editor |
Previous Term |
Ctrl+8 |
Editor |
Pseudo Translate |
Ctrl+Shift+Y |
Quick Tools |
Quick Tools |
Alt+Q |
Home |
Redo |
Ctrl+Y |
Blocklist Editor, TM Editor, Glossary Editor, Editor |
Remove Glossary |
Alt+R |
Project |
Remove Reference Files |
Alt+0 |
Project |
Remove Report |
Alt+Z |
Project |
Remove TM |
Ctrl+Shift+R |
Project |
Replace/Find |
Ctrl+H |
Editor |
Run Transcheck |
Ctrl+Shift+Q |
Editor |
Save |
Ctrl+S |
Editor |
Save As |
F12 |
Editor |
Save File As Translated |
Ctrl+Alt+S |
Editor |
Show White Space Characters |
Ctrl+Shift+8 |
Editor |
Simple Project Creator |
Ctrl+P |
Home |
Source TM Lookup |
Ctrl+Shift+F |
Editor |
Spell Check |
F7 |
Editor |
Split Segment |
Alt+Page_Up |
Editor |
Strikethrough |
Ctrl+K |
Editor |
Subscript |
Ctrl+= |
Editor |
Superscript |
Ctrl+Shift+= |
Editor |
Term Info |
Alt+T |
Editor |
Terminology Highlight |
Ctrl+F5 |
Editor |
TM Concordance |
F8 |
Editor |
Toggle uppercase/lowercase |
Shift+F3 |
Editor |
Translate All |
Ctrl+Shift+End |
Editor |
Translate File |
Ctrl+O |
Project |
Translate Until Fuzzy |
Ctrl+Alt+F |
Editor |
Translate Until No Match |
Ctrl+Shift+Page_Down |
Editor |
Unconfirm All Segments |
Alt+Shift+Enter |
Editor |
Underline |
Ctrl+U |
Editor |
Undo |
Ctrl+Z |
Blocklist Editor, TM Editor, Glossary Editor, Editor |
Verify Segment |
Ctrl+Alt+V |
Editor |
PC Scheme - Wordfast Classic Style
| Alert: This section only includes shortcuts with a default application-assigned keystroke sequence. |
Commands |
Shortcut |
View |
|---|---|---|
Add Blocklist |
Alt+C |
Project |
Add Glossary |
Alt+O |
Project |
Add Project |
Ctrl+Shift+A |
Home |
Add Project TMs |
Ctrl+Shift+B |
Quick Tools |
Add Reference Files |
Alt+1 |
Project |
Add Term |
Ctrl+Alt+T |
Editor |
Add TM |
Ctrl+N |
Project |
Analyze |
Ctrl+Space |
Quick Tools |
Attach/Detach Toolbar |
Ctrl+D |
Editor |
Bold |
Ctrl+B |
Editor |
Clear Target Document |
Alt+Shift+Delete |
Editor |
Clear Target Segment |
Ctrl+Alt+X |
Editor |
Close project from home window |
Ctrl+Shift+X |
Home |
Commit All Segments to TM |
Ctrl+Alt+End |
Editor |
Commit Current Segment |
Alt+Q |
Editor |
Confirm/Unconfirm Segment |
Alt+Enter |
Editor |
Confirm All Segments |
Ctrl+Shift+Enter |
Editor |
Copy |
Ctrl+C |
Blocklist Editor, TM Editor, Glossary Editor, Editor |
Copy All Sources |
Ctrl+Alt+Insert |
Editor |
Copy All Tags (Segment) |
Alt+P |
Editor |
Copy Source |
Alt+Insert |
Editor |
Copy Tag |
Alt+Shift+Down |
Editor |
Copy Tag |
Ctrl+Alt+Down |
TM Editor |
Copy Term |
Ctrl+Alt+0 |
Editor |
Copy TM |
Ctrl+Shift+C |
Project |
Create Blocklist |
Alt+B |
Project |
Create Glossary |
Alt+N |
Project |
Create TM |
Ctrl+Shift+N |
Project |
Current Segment Leverage |
Alt+- |
Editor |
Cut |
Ctrl+X |
Blocklist Editor, TM Editor, Glossary Editor, Editor |
Export Blocklist |
Alt+K |
Project |
Export Glossary |
Alt+E |
Project |
Export Package |
Ctrl+E |
Home |
Export Report as PDF format |
Alt+U |
Project |
Export TM |
Ctrl+Shift+E |
Project |
Find/Replace |
Ctrl+F |
Editor |
Go To Segment |
Ctrl+G |
Editor |
Help |
Ctrl+Alt+H |
Blocklist Editor, TM Editor, Glossary Editor, Quick Tools, Editor, Project, Home |
Import Blocklist |
Alt+J |
Project |
Import Glossary |
Alt+I |
Project |
Import TM |
Ctrl+Shift+I |
Project |
Insert non-breaking space |
Ctrl+Shift+Space |
Editor |
Italic |
Ctrl+I |
Editor |
Key Assist Panel |
Ctrl+Shift+L |
Blocklist Editor, TM Editor, Glossary Editor, Quick Tools, Editor, Project, Home |
Last Modified Segment |
Shift+F5 |
Editor |
Leverage Previous TU |
Alt+Left |
Editor |
Leverage the Next TU |
Alt+Right |
Editor |
Merge Segments |
Alt+Page_Down |
Editor |
Modify |
Alt+M |
Project |
Modify Project |
Ctrl+Shift+M |
Home |
Modify TM |
Ctrl+Shift+T |
Project |
Next Segment (No Commit) |
Ctrl+Down |
Editor |
Next Tag |
Ctrl+Alt+Right |
Editor |
Next Term |
Ctrl+Alt+9 |
Editor |
Next Update |
Alt+Down |
Blocklist Editor |
Next View |
Alt+W |
Blocklist Editor, TM Editor, Glossary Editor, Quick Tools, Editor, Project, Home |
Open Blocklist |
Alt+H |
Project |
Open Glossary |
Alt+G |
Project |
Open Project |
Ctrl+Shift+P |
Home |
Open Reference Files |
Alt+2 |
Project |
Open TM |
Ctrl+Shift+G |
Project |
Paste |
Ctrl+V |
Blocklist Editor, TM Editor, Glossary Editor, Quick Tools, Editor, Project, Home |
Preferences |
F9 |
Blocklist Editor, TM Editor, Glossary Editor, Quick Tools, Editor, Project, Home |
Previous Segment (TM Commit) |
Alt+Up |
Editor |
Previous Tag |
Ctrl+Alt+Left |
Editor |
Previous Term |
Ctrl+Alt+8 |
Editor |
Pseudo translate |
Ctrl+Shift+Y |
Quick Tools |
Redo |
Ctrl+Y |
Blocklist Editor, TM Editor, Glossary Editor, Editor |
Remove Glossary |
Alt+R |
Project |
Remove Project |
Ctrl+Alt+R |
Home |
Remove Reference Files |
Alt+0 |
Project |
Remove Report |
Alt+Z |
Project |
Remove tag |
Ctrl+Alt+Up |
Editor |
Remove TM |
Ctrl+Shift+R |
Project |
Replace/Find |
Ctrl+H |
Editor |
Save |
Ctrl+S |
Editor |
Save As |
F12 |
Editor |
Save File As Translated |
Ctrl+Alt+S |
Editor |
Show White Space Characters |
Ctrl+Shift+8 |
Editor |
Simple Project Creator |
Ctrl+P |
Home |
Spell Check |
F7 |
Editor |
Split Segment |
Alt+Page_Up |
Editor |
Strikethrough |
Ctrl+K |
Editor |
Subscript |
Ctrl+= |
Editor |
Superscript |
Ctrl+Shift+= |
Editor |
Term Info |
Alt+T |
Editor |
Terminology Highlight |
Ctrl+F5 |
Editor |
TM Concordance |
Ctrl+Shift+F |
Editor |
Translate File |
Ctrl+O |
Project |
Translate Until Fuzzy |
Ctrl+Alt+F |
Editor |
Translate Until No Match |
Ctrl+Shift+Page_Down |
Editor |
Unconfirm All Segments |
Alt+Shift+Enter |
Editor |
Underline |
Ctrl+U |
Editor |
Undo |
Ctrl+Z |
Blocklist Editor, TM Editor, Glossary Editor, Editor |
Verify Segment |
Ctrl+Alt+V |
Editor |
PC Scheme - SDLX Style
| Alert: This section only includes shortcuts with a default application-assigned keystroke sequence. |
Commands |
Shortcut |
View |
|---|---|---|
Add Blocklist |
Alt+C |
Project |
Add Glossary |
Alt+O |
Project |
Add Note |
Alt+Shift+N |
Editor |
Add Project |
Ctrl+Shift+A |
Home |
Add Project TMs |
Ctrl+Shift+B |
Quick Tools |
Add Term |
Ctrl+Alt+T |
Glossary Editor |
Add Term |
Ctrl+T |
Editor |
Add TM |
Ctrl+N |
Project |
Analyze |
Ctrl+Space |
Editor |
Attach/Detach Toolbar |
Ctrl+D |
Editor |
Bold |
Ctrl+B |
Editor |
Clear Target Document |
Alt+Shift+Delete |
Editor |
Clear Target Segment |
Ctrl+Alt+X |
Editor |
Close |
Ctrl+Shift+W |
Editor |
Close project from home window |
Ctrl+W |
Home |
Commit All Segments to TM |
Alt+End |
Editor |
Commit Current Segment |
Alt+Q |
Editor |
Confirm/Unconfirm Segment |
Alt+Enter |
Editor |
Confirm All Segments |
Ctrl+Shift+Enter |
Editor |
Copy |
Ctrl+C |
Blocklist Editor, TM Editor, Glossary Editor, Editor |
Copy All Sources |
Ctrl+Alt+Insert |
Editor |
Copy All Tags (Document) |
Alt+Shift+P |
Editor |
Copy All Tags (Segment) |
Alt+P |
Editor |
Copy selected text to target |
Alt+F12 |
Editor |
Copy Source |
F4 |
Editor |
Copy Tag |
Ctrl+Alt+Down |
Editor |
Copy Term |
Ctrl+Alt+0 |
Editor |
Copy TM |
Ctrl+Shift+C |
Project |
Create Blocklist |
Alt+B |
Project |
Create Glossary |
Alt+N |
Project |
Create TM |
Ctrl+Shift+N |
Project |
Current Segment Leverage |
F8 |
Editor |
Cut |
Ctrl+X |
Blocklist Editor, TM Editor, Glossary Editor, Editor |
Delete Note |
Alt+Shift+D |
Editor |
Edit Note |
Alt+Shift+E |
Editor |
Edit Term |
Ctrl+E |
Editor |
Export Blocklist |
Alt+K |
Project |
Export Glossary |
Alt+E |
Project |
Export Report as PDF format |
Alt+U |
Project |
Export TM |
Ctrl+Shift+E |
Project |
Find/Replace |
Ctrl+F |
Editor |
Go To Segment |
Ctrl+L |
Editor |
Help |
Ctrl+Alt+H |
Blocklist Editor, TM Editor, Glossary Editor, Quick Tools, Editor, Project, Home |
Import Blocklist |
Alt+J |
Project |
Import Glossary |
Alt+I |
Project |
Import TM |
Ctrl+Shift+I |
Project |
Insert copyright symbol |
Ctrl+Alt+C |
Editor |
Insert ellipsis |
F11 |
Editor |
Insert em dash |
Ctrl+F10 |
Editor |
Insert en dash |
F10 |
Editor |
Insert non-breaking hyphen |
Ctrl+F9 |
Editor |
Insert non-breaking space |
Ctrl+Shift+Space |
Editor |
Insert Registered Trademark symbol |
Ctrl+Alt+R |
Editor |
Italic |
Ctrl+I |
Editor |
Key assist panel |
Ctrl+Shift+L |
Blocklist Editor, TM Editor, Glossary Editor, Quick Tools, Editor, Project, Home |
Last Modified Segment |
Shift+F5 |
Editor |
Leverage previous TU |
Alt+Left |
Editor |
Leverage the first TM Lookup match |
Alt+1 |
Editor |
Leverage the second TM Lookup match |
Alt+2 |
Editor |
Leverage the third TM Lookup match |
Alt+3 |
Editor |
Leverage the fourth TM Lookup match |
Alt+4 |
Editor |
Leverage the fifth TM Lookup match |
Alt+5 |
Editor |
Leverage the 6th TM Lookup match |
Alt+6 |
Editor |
Leverage the 7th TM Lookup match |
Alt+7 |
Editor |
Leverage the 8th TM Lookup match |
Alt+8 |
Editor |
Leverage the Next TU |
Alt+Right |
Editor |
Machine Translate |
Ctrl+Shift+F8 |
Editor |
Merge Segments |
Ctrl+J |
Editor |
Modify |
Alt+M |
Project |
Modify Project |
Ctrl+Shift+M |
Home |
Modify TM |
Ctrl+Shift+T |
Project |
Move the cursor between the source and the target |
Shift+Tab |
Editor |
Next Segment (Commit to TM) |
Alt+Down |
Editor |
Next Segment (No Commit) |
Ctrl+Down |
Editor |
Next Tag |
Ctrl+Alt+Right |
Editor |
Next Term |
Ctrl+Alt+9 |
Editor |
Next View |
Alt+W |
Blocklist Editor, TM Editor, Glossary Editor, Quick Tools, Editor, Project, Home |
Open Blocklist |
Alt+H |
Project |
Open Glossary |
Alt+G |
Project |
Open Project |
Ctrl+Shift+P |
Home |
Open TM |
Ctrl+Shift+G |
Project |
Paste |
Ctrl+V |
Blocklist Editor, TM Editor, Glossary Editor, Quick Tools, Editor, Project, Home |
Preferences |
F9 |
Blocklist Editor, TM Editor, Glossary Editor, Quick Tools, Editor, Project, Home |
Previous Segment (No Commit) |
Ctrl+Up |
Editor |
Previous Segment (TM Commit) |
Alt+Up |
Editor |
Previous Tag |
Ctrl+Alt+Left |
Editor |
Previous Term |
Ctrl+Alt+8 |
Editor |
Pseudo Translate |
Ctrl+Shift+Y |
Quick Tools |
Redo |
Ctrl+Y |
Blocklist Editor, TM Editor, Glossary Editor, Editor |
Remove Glossary |
Alt+R |
Project |
Remove Reference Files |
Alt+0 |
Project |
Remove Report |
Alt+Z |
Project |
Remove Tag |
Ctrl+Alt+Up |
Editor |
Remove TM |
Ctrl+Shift+R |
Project |
Replace/Find |
Ctrl+H |
Editor |
Run Transcheck |
F12 |
Editor |
Save |
Ctrl+S |
Editor |
Save File As Translated |
Ctrl+Alt+S |
Editor |
Show White Space Characters |
Ctrl+Shift+8 |
Editor |
Simple Project Creator |
Ctrl+P |
Home |
Source TM Lookup |
Ctrl+Shift+F |
Editor |
Spell Check |
F6 |
Editor |
Split Segment |
Ctrl+Enter |
Editor |
Strikethrough |
Ctrl+K |
Editor |
Subscript |
Ctrl+= |
Editor |
Superscript |
Ctrl+Shift+= |
Editor |
Term Info |
Alt+T |
Editor |
Terminology Highlight |
Ctrl+F5 |
Editor |
TM Concordance |
F7 |
Editor |
Toggle uppercase/lowercase |
Shift+F3 |
Editor |
Translate All |
Ctrl+Shift+End |
Editor |
Translate File |
Ctrl+O |
Project |
Translate Until Fuzzy |
Ctrl+Alt+F |
Editor |
Translate Until No Match |
Ctrl+Shift+Page_Down |
Editor |
Unconfirm All Segments |
Alt+Shift+Enter |
Editor |
Underline |
Ctrl+U |
Editor |
Undo |
Ctrl+Z |
Blocklist Editor, TM Editor, Glossary Editor, Editor |
Verify Segment |
Ctrl+Alt+V |
Editor |
PC Scheme - Trados Style
| Alert: This section only includes shortcuts with a default application-assigned keystroke sequence. |
Commands |
Shortcut |
View |
|---|---|---|
Add Blocklist |
Alt+C |
Project |
Add Glossary |
Alt+O |
Project |
Add Project TMs |
Ctrl+Shift+B |
Quick Tools |
Add Reference Files |
Alt+1 |
Project |
Add Term |
Ctrl+Alt+T |
Glossary Editor |
Add Term |
Ctrl+F11 |
Editor |
Add TM |
Ctrl+N |
Project |
Analyze |
Ctrl+Space |
Quick Tools |
Attach/Detach Toolbar |
Ctrl+D |
Editor |
Bold |
Ctrl+B |
Editor |
Clear Target Document |
Alt+Shift+Delete |
Editor |
Clear Target Segment |
Ctrl+Alt+X |
Editor |
Close |
Ctrl+W |
Editor |
Close project from home window |
Ctrl+Shift+X |
Home |
Commit All Segments to TM |
Ctrl+Shift+U |
Editor |
Commit Current Segment |
Alt+Q |
Editor |
Confirm/Unconfirm Segment |
Alt+Enter |
Editor |
Confirm All Segments |
Ctrl+Shift+Enter |
Editor |
Copy |
Ctrl+C |
Blocklist Editor, TM Editor, Glossary Editor, Editor |
Copy All Tags (Segment) |
Alt+P |
Editor |
Copy selected text to target |
Alt+F12 |
Editor |
Copy Source |
F4 |
Editor |
Copy Tag |
Ctrl+F4 |
Editor |
Copy Term |
Ctrl+Alt+Down |
Editor |
Copy TM |
Ctrl+Shift+C |
Project |
Create Blocklist |
Alt+B |
Project |
Create Glossary |
Alt+N |
Project |
Create TM |
Ctrl+Shift+N |
Project |
Current Segment Leverage |
Alt+Space |
Editor |
Cut |
Ctrl+X |
Blocklist Editor, TM Editor, Glossary Editor, Editor |
Export Blocklist |
Alt+K |
Project |
Export Glossary |
Alt+E |
Project |
Export Package |
Ctrl+E |
Home |
Export Report as PDF format |
Alt+U |
Project |
Export TM |
Ctrl+Shift+E |
Project |
Go To Segment |
Ctrl+L |
Editor |
Help |
Ctrl+Alt+H |
Blocklist Editor, TM Editor, Glossary Editor, Quick Tools, Editor, Project, Home |
Import Blocklist |
Alt+J |
Project |
Import Glossary |
Alt+I |
Project |
Import TM |
Ctrl+Shift+I |
Project |
Insert en dash |
F10 |
Editor |
Insert non-breaking space |
Ctrl+Shift+Space |
Editor |
Italic |
Ctrl+I |
Editor |
Key Assist Panel |
Ctrl+Shift+L |
Blocklist Editor, TM Editor, Glossary Editor, Quick Tools, Editor, Project, Home |
Last Modified Segment |
Shift+F5 |
Editor |
Machine Translate |
Ctrl+Shift+F8 |
Editor |
Merge Segments |
Ctrl+J |
Editor |
Modify |
Alt+M |
Project |
Modify Project |
Ctrl+Shift+M |
Home |
Modify TM |
Ctrl+Shift+T |
Project |
Move the cursor between the source and the target |
Shift+Tab |
Editor |
Next Segment (Commit to TM) |
Enter |
Editor |
Next Segment (No Commit) |
Ctrl+Down |
Editor |
Next Tag |
Ctrl+Alt+Right |
TM Editor |
Next Update |
Alt+Down |
Blocklist Editor |
Next View |
Alt+W |
Blocklist Editor, TM Editor, Glossary Editor, Quick Tools, Editor, Project, Home |
Open Blocklist |
Alt+H |
Project |
Open Glossary |
Alt+G |
Project |
Open Project |
Ctrl+Shift+P |
Home |
Open Reference Files |
Alt+2 |
Project |
Open TM |
Ctrl+Shift+G |
Project |
Paste |
Ctrl+V |
Blocklist Editor, TM Editor, Glossary Editor, Quick Tools, Editor, Project, Home |
Preferences |
F9 |
Blocklist Editor, TM Editor, Glossary Editor, Quick Tools, Editor, Project, Home |
Previous Tag |
Ctrl+Alt+Left |
Editor |
Previous Update |
Alt+Up |
Blocklist Editor |
Pseudo Translate |
Ctrl+Shift+Y |
Quick Tools |
Redo |
Ctrl+Y |
Blocklist Editor, TM Editor, Glossary Editor, Editor |
Remove Glossary |
Alt+R |
Project |
Remove Project |
Ctrl+Alt+R |
Home |
Remove Reference Files |
Alt+0 |
Project |
Remove Report |
Alt+Z |
Project |
Remove TM |
Ctrl+Shift+R |
Project |
Save |
Ctrl+S |
Editor |
Save File As Translated |
Ctrl+Alt+S |
Editor |
Show White Space Characters |
Ctrl+Shift+8 |
Editor |
Simple Project Creator |
Ctrl+P |
Home |
Source TM Lookup |
Ctrl+Shift+F |
Editor |
Spell Check |
F6 |
Editor |
Split Segment |
Alt+S |
Editor |
Strikethrough |
Ctrl+K |
Editor |
Subscript |
Ctrl+= |
Editor |
Superscript |
Ctrl+Shift+= |
Editor |
Term Info |
Alt+T |
Editor |
Terminology Highlight |
Ctrl+F5 |
Editor |
TM Concordance |
F7 |
Editor |
Translate All |
Ctrl+Shift+A |
Editor |
Translate File |
Ctrl+O |
Project |
Unconfirm All Segments |
Alt+Shift+Enter |
Editor |
Underline |
Ctrl+U |
Editor |
Undo |
Ctrl+Z |
Blocklist Editor, TM Editor, Glossary Editor, Editor |
Verify Segment |
Ctrl+Alt+V |
Editor |
Mac Scheme - Wordfast Pro Style
| Alert: This section only includes shortcuts with a default application-assigned keystroke sequence. |
Commands |
Shortcut |
View |
|---|---|---|
Add Blocklist |
⌥C |
Project |
Add Glossary |
⌥O |
Project |
Add Note |
⌥⇧N |
Editor |
Add Project |
⌘⇧A |
Home |
Add Project TMs |
⌘⇧B |
Quick Tools |
Add Term |
⌘⌥T |
Editor |
Add TM |
⌘N |
Project |
Analyze |
⌘Space |
Editor |
Attach/Detach Toolbar |
⌘D |
Editor |
Bold |
⌘B |
Editor |
Clear all tags (Segment) |
⌘⇧V |
Editor |
Clear Target Document |
⌥⇧⌦ |
Editor |
Clear Target Segment |
^⌥X |
Editor |
Close |
⌘W |
Editor |
Close project from home window |
⌘⇧X |
Home |
Close segment |
⎋ |
Editor |
Commit All Segments to TM |
⌘⌥↘︎ |
Editor |
Commit Current Segment |
⌥↘︎ |
Editor |
Confirm/Unconfirm Segment |
⌥↩︎ |
Editor |
Confirm All Segments |
⌘⇧↩︎ |
Editor |
Copy |
⌘C |
Blocklist Editor, TM Editor, Glossary Editor, Editor |
Copy All Sources |
⌘⌥Insert |
Editor |
Copy All Tags (Document) |
⌥⇧P |
Editor |
Copy All Tags (Segment) |
⌥A |
Editor |
Copy selected text to target |
⌥F12 |
Editor |
Copy Source |
⌥S |
Editor |
Copy Tag |
⌘⌥↓ |
Editor |
Copy Term |
⌘0 |
Editor |
Copy TM |
⌘⇧C |
Project |
Create Blocklist |
⌥B |
Project |
Create Glossary |
⌥N |
Project |
Create TM |
⌘⇧N |
Project |
Current Segment Leverage |
⌥Q |
Editor |
Cut |
⌘X |
Blocklist Editor, TM Editor, Glossary Editor, Editor |
Delete Note |
⌥⇧D |
Editor |
Edit Note |
⌥⇧E |
Editor |
Edit Term |
⌘E |
Editor |
Export Blocklist |
⌥K |
Project |
Export Glossary |
⌥E |
Project |
Export Report as PDF format |
⌥U |
Project |
Export TM |
⌘⇧E |
Project |
Find/Replace |
⌘F |
Editor |
Get Bilingual Table |
⌘⌥P |
Editor |
Go To Segment |
⌘G |
Editor |
Help |
⌘⌥H |
Blocklist Editor, TM Editor, Glossary Editor, Quick Tools, Editor, Project, Home |
Import Blocklist |
⌥J |
Project |
Import Glossary |
⌥I |
Project |
Import TM |
⌘⇧I |
Project |
Insert a cent sign |
⌘; |
Editor |
Insert copyright symbol |
⌘⌥C |
Editor |
Insert ellipsis |
⌘⌥. |
Editor |
Insert em dash |
⌥- |
Editor |
Insert en dash |
⌥⇧- |
Editor |
Insert non-breaking hyphen |
⌘⇧- |
Editor |
Insert non-breaking space |
⌘⇧Space |
Editor |
Insert Registered Trademark symbol |
⌘⌥R |
Editor |
Italic |
⌘I |
Editor |
Key Assist Panel |
⌘⇧L |
Blocklist Editor, TM Editor, Glossary Editor, Quick Tools, Editor, Project, Home |
Last Modified Segment |
⇧F5 |
Editor |
Leverage Previous TU |
⌘← |
Editor |
Leverage the first TM Lookup match |
⌥1 |
Editor |
Leverage the second TM Lookup match |
⌥2 |
Editor |
Leverage the third TM Lookup match |
⌥3 |
Editor |
Leverage the fourth TM Lookup match |
⌥4 |
Editor |
Leverage the fifth TM Lookup match |
⌥5 |
Editor |
Leverage the sixth TM Lookup match |
⌥6 |
Editor |
Leverage the seventh TM Lookup match |
⌥7 |
Editor |
Leverage the eighth TM Lookup match |
⌥8 |
Editor |
Leverage the Next TU |
⌘→ |
Editor |
Machine Translate |
⌘⇧M |
Editor |
Merge Segments |
⌥⇟ |
Editor |
Modify |
⌥M |
Project |
Modify TM |
⌘⇧T |
Project |
Move the cursor between the source and the target |
⇧⇥ |
Editor |
Next Segment (Commit to TM) |
⌥↓ |
Editor |
Next Segment (No Commit) |
⌘↓ |
Editor |
Next Tag |
⌘⌥→ |
Editor |
Next Term |
⌘9 |
Editor |
Next View |
⌥W |
Blocklist Editor, TM Editor, Glossary Editor, Quick Tools, Editor, Project, Home |
Open Blocklist |
⌥H |
Project |
Open Glossary |
⌥G |
Project |
Open Project |
⌘⇧P |
Home |
Open TM |
⌘⇧G |
Project |
Paste |
⌘V |
Blocklist Editor, TM Editor, Glossary Editor, Quick Tools, Editor, Project, Home |
Preferences |
F9 |
Blocklist Editor, TM Editor, Glossary Editor, Quick Tools, Editor, Project, Home |
Previous Segment (No Commit) |
⌘↑ |
Editor |
Previous Segment (TM Commit) |
⌥↑ |
Editor |
Previous Tag |
⌘⌥← |
Editor |
Previous Term |
⌘8 |
Editor |
Pseudo Translate |
⌘⇧Y |
Quick Tools |
Redo |
⌘Y |
Blocklist Editor, TM Editor, Glossary Editor, Editor |
Remove Glossary |
⌥R |
Project |
Remove Reference Files |
⌥0 |
Project |
Remove Report |
⌥Z |
Project |
Remove TM |
⌘⇧R |
Project |
Replace/Find |
⌘H |
Editor |
Run Transcheck |
^Q |
Editor |
Save |
⌘S |
Editor |
Save As |
F12 |
Editor |
Save File As Translated |
⌘⌥S |
Editor |
Show White Space Characters |
⌘⇧8 |
Editor |
Simple Project Creator |
⌘P |
Home |
Source TM Lookup |
⌘⇧F |
Editor |
Spell Check |
F7 |
Editor |
Split Segment |
⌥⇞ |
Editor |
Strikethrough |
⌘K |
Editor |
Subscript |
⌘= |
Editor |
Superscript |
⌘⇧= |
Editor |
Term Info |
⌥T |
Editor |
Terminology Highlight |
⌘F5 |
Editor |
TM Concordance |
F8 |
Editor |
Toggle uppercase/lowercase |
⇧F3 |
Editor |
Translate All |
⌘⇧↘︎ |
Editor |
Translate File |
⌘O |
Project |
Translate Until Fuzzy |
⌘⌥F |
Editor |
Translate Until No Match |
⌘⇧⇟ |
Editor |
Unconfirm All Segments |
⌥⇧↩︎ |
Editor |
Underline |
⌘U |
Editor |
Undo |
⌘Z |
Blocklist Editor, TM Editor, Glossary Editor, Editor |
Verify Segment |
⌘⌥V |
Editor |
Mac Scheme - Wordfast Classic Style
| Alert: This section only includes shortcuts with a default application-assigned keystroke sequence. |
Commands |
Shortcut |
View |
|---|---|---|
Add Blocklist |
⌥C |
Project |
Add Glossary |
⌥O |
Project |
Add Note |
⌥⇧N |
Editor |
Add Project |
⌘⇧A |
Home |
Add Project TMs |
⌘⇧B |
Quick Tools |
Add Reference Files |
⌥1 |
Project |
Add Term |
⌘⌥T |
Editor |
Add TM |
⌘N |
Project |
Analyze |
⌘Space |
Quick Tools |
Attach/Detach Toolbar |
⌘D |
Editor |
Bold |
⌘B |
Editor |
Clear Target Document |
⌥⇧⌦ |
Editor |
Clear Target Segment |
^⌥X |
Editor |
Close project from home window |
⌘⇧X |
Home |
Commit All Segments to TM |
⌘⌥↘︎ |
Editor |
Confirm/Unconfirm Segment |
⌥↩︎ |
Editor |
Confirm All Segments |
⌘⇧↩︎ |
Editor |
Copy |
⌘C |
Blocklist Editor, TM Editor, Glossary Editor, Editor |
Copy All Sources |
⌥⇧Insert |
Editor |
Copy All Tags (Segment) |
⌥P |
Editor |
Copy Source |
⌥Insert |
Editor |
Copy Tag |
⌘⌥↓ |
TM Editor |
Copy Tag |
⌥⇧↓ |
Editor |
Copy Term |
⌘⌥0 |
Editor |
Copy TM |
⌘⇧C |
Project |
Create Blocklist |
⌥B |
Project |
Create Glossary |
⌥N |
Project |
Create TM |
⌘⇧N |
Project |
Current Segment Leverage |
⌥Q |
Editor |
Cut |
⌘X |
Blocklist Editor, TM Editor, Glossary Editor, Editor |
Delete Note |
⌥⇧D |
Editor |
Edit Note |
⌥⇧E |
Editor |
Edit Term |
⌘E |
Editor |
Export Blocklist |
⌥K |
Project |
Export Glossary |
⌥E |
Project |
Export Package |
⌘E |
Home |
Export Report as PDF format |
⌥U |
Project |
Export TM |
⌘⇧E |
Project |
Find/Replace |
⌘F |
Editor |
Go To Segment |
⌘G |
Editor |
Help |
⌘⌥H |
Blocklist Editor, TM Editor, Glossary Editor, Quick Tools, Editor, Project, Home |
Import Blocklist |
⌥J |
Project |
Import Glossary |
⌥I |
Project |
Import TM |
⌘⇧I |
Project |
Insert non-breaking space |
⌘⇧Space |
Editor |
Italic |
⌘I |
Editor |
Key Assist Panel |
⌘⇧L |
Blocklist Editor, TM Editor, Glossary Editor, Quick Tools, Editor, Project, Home |
Last Modified Segment |
⇧F5 |
Editor |
Leverage Previous TU |
⌘← |
Editor |
Leverage the Next TU |
⌘→ |
Editor |
Merge Segments |
⌥⇟ |
Editor |
Modify |
⌥M |
Project |
Modify Project |
⌘⇧M |
Home |
Modify TM |
⌘⇧T |
Project |
Next Segment (No Commit) |
⌘↓ |
Editor |
Next Tag |
⌥⇧→ |
Editor |
Next Term |
⌘⌥9 |
Editor |
Next Update |
⌥↓ |
Blocklist Editor |
Next View |
⌥W |
Blocklist Editor, TM Editor, Glossary Editor, Quick Tools, Editor, Project, Home |
Open Blocklist |
⌥H |
Project |
Open Glossary |
⌥G |
Project |
Open Project |
⌘⇧P |
Home |
Open Reference Files |
⌥2 |
Project |
Open TM |
⌘⇧G |
Project |
Paste |
⌘V |
Blocklist Editor, TM Editor, Glossary Editor, Quick Tools, Editor, Project, Home |
Preferences |
F9 |
Blocklist Editor, TM Editor, Glossary Editor, Quick Tools, Editor, Project, Home |
Previous Segment (TM Commit) |
⌥↑ |
Editor |
Previous Tag |
⌘⌥← |
Editor |
Previous Term |
⌘⌥8 |
Editor |
Pseudo Translate |
⌘⇧Y |
Quick Tools |
Redo |
⌘Y |
Blocklist Editor, TM Editor, Glossary Editor, Editor |
Remove Glossary |
⌥R |
Project |
Remove Project |
⌘⌥R |
Home |
Remove Reference Files |
⌥0 |
Project |
Remove Report |
⌥Z |
Project |
Remove tag |
⌘⌥↑ |
|
Remove TM |
⌘⇧R |
Project |
Replace/Find |
⌘H |
Editor |
Save |
⌘S |
Editor |
Save As |
F12 |
Editor |
Save File As Translated |
⌘⌥S |
Editor |
Show White Space Characters |
⌘⇧8 |
Editor |
Simple Project Creator |
⌘P |
Home |
Spell Check |
F7 |
Editor |
Split Segment |
⌥⇞ |
Editor |
Strikethrough |
⌘K |
Editor |
Subscript |
⌘= |
Editor |
Superscript |
⌘⇧= |
Editor |
Term Info |
⌥T |
Editor |
Terminology Highlight |
⌘F5 |
Editor |
TM Concordance |
⌘⇧F |
Editor |
Translate File |
⌘O |
Project |
Translate Until Fuzzy |
⌘⌥F |
Editor |
Translate Until No Match |
⌘⇧⇟ |
Editor |
Unconfirm All Segments |
⌥⇧↩︎ |
Editor |
Underline |
⌘U |
Editor |
Undo |
⌘Z |
Blocklist Editor, TM Editor, Glossary Editor, Editor |
Verify Segment |
⌘⌥V |
Editor |
Mac Scheme - SDLX Style
| Alert: This section only includes shortcuts with a default application-assigned keystroke sequence. |
Commands |
Shortcut |
View |
|---|---|---|
Add Blocklist |
⌥C |
Project |
Add Glossary |
⌥O |
Project |
Add Note |
⌥⇧N |
Editor |
Add Project |
⌘⇧A |
Home |
Add Project TMs |
⌘⇧B |
Quick Tools |
Add Term |
⌘T |
Editor |
Add Term |
⌘⌥T |
Glossary Editor |
Add TM |
⌘N |
Project |
Analyze |
⌘Space |
Editor |
Attach/Detach Toolbar |
⌘D |
Editor |
Bold |
⌘B |
Editor |
Clear Target Document |
⌥⇧⌦ |
Editor |
Clear Target Segment |
^⌥X |
Editor |
Close |
⌘⇧W |
Editor |
Close project from home window |
⌘W |
Home |
Commit All Segments to TM |
⌥↘︎ |
Editor |
Confirm/Unconfirm Segment |
⌥↩︎ |
Editor |
Confirm All Segments |
⌘⇧↩︎ |
Editor |
Copy |
⌘C |
Blocklist Editor, TM Editor, Glossary Editor, Editor |
Copy All Sources |
⌘⌥Insert |
Editor |
Copy All Tags (Document) |
⌥⇧P |
Editor |
Copy All Tags (Segment) |
⌥P |
Editor |
Copy selected text to target |
⌥F12 |
Editor |
Copy Source |
F4 |
Editor |
Copy Tag |
⌘⌥↓ |
Editor |
Copy Term |
⌘⌥0 |
Editor |
Copy TM |
⌘⇧C |
Project |
Create Blocklist |
⌥B |
Project |
Create Glossary |
⌥N |
Project |
Create TM |
⌘⇧N |
Project |
Current Segment Leverage |
⌥Q |
Editor |
Cut |
⌘X |
Blocklist Editor, TM Editor, Glossary Editor, Editor |
Delete Note |
⌥⇧D |
Editor |
Edit Note |
⌥⇧E |
Editor |
Edit Term |
⌘E |
Editor |
Export Blocklist |
⌥K |
Project |
Export Glossary |
⌥E |
Project |
Export Report as PDF format |
⌥U |
Project |
Export TM |
⌘⇧E |
Project |
Find/Replace |
⌘F |
Editor |
Go To Segment |
⌘L |
Editor |
Help |
⌘⌥H |
Blocklist Editor, TM Editor, Glossary Editor, Quick Tools, Editor, Project, Home |
Import Blocklist |
⌥J |
Project |
Import Glossary |
⌥I |
Project |
Import TM |
⌘⇧I |
Project |
Insert copyright symbol |
⌘⌥C |
Editor |
Insert ellipsis |
F11 |
Editor |
Insert em dash |
⌥- |
Editor |
Insert en dash |
⌥⇧- |
Editor |
Insert non-breaking hyphen |
⌘F9 |
Editor |
Insert non-breaking space |
⌘⇧Space |
Editor |
Insert Registered Trademark symbol |
⌘⌥R |
Editor |
Italic |
⌘I |
Editor |
Key Assist Panel |
⌘⇧L |
Blocklist Editor, TM Editor, Glossary Editor, Quick Tools, Editor, Project, Home |
Last Modified Segment |
⇧F5 |
Editor |
Leverage Previous TU |
⌘← |
Editor |
Leverage the first TM Lookup match |
⌥1 |
Editor |
Leverage the second TM Lookup match |
⌥2 |
Editor |
Leverage the third TM Lookup match |
⌥3 |
Editor |
Leverage the fourth TM Lookup match |
⌥4 |
Editor |
Leverage the fifth TM Lookup match |
⌥5 |
Editor |
Leverage the sixth TM Lookup match |
⌥6 |
Editor |
Leverage the seventh TM Lookup match |
⌥7 |
Editor |
Leverage the eighth TM Lookup match |
⌥8 |
Editor |
Leverage the Next TU |
⌘→ |
Editor |
Machine Translate |
⌘⇧F8 |
Editor |
Merge Segments |
⌥J |
Editor |
Modify |
⌥M |
Project |
Modify Project |
⌘⇧M |
Home |
Modify TM |
⌘⇧T |
Project |
Move the cursor between the source and the target |
⇧⇥ |
Editor |
Next Segment (Commit to TM) |
⌥↓ |
Editor |
Next Segment (No Commit) |
⌘↓ |
Editor |
Next Tag |
⌘⌥→ |
Editor |
Next Term |
⌘⌥9 |
Editor |
Next View |
⌥W |
Blocklist Editor, TM Editor, Glossary Editor, Quick Tools, Editor, Project, Home |
Open Blocklist |
⌥H |
Project |
Open Glossary |
⌥G |
Project |
Open Project |
⌘⇧P |
Home |
Open TM |
⌘⇧G |
Project |
Paste |
⌘V |
Blocklist Editor, TM Editor, Glossary Editor, Quick Tools, Editor, Project, Home |
Preferences |
F9 |
Blocklist Editor, TM Editor, Glossary Editor, Quick Tools, Editor, Project, Home |
Previous Segment (No Commit) |
⌘↑ |
Editor |
Previous Segment (TM Commit) |
⌥↑ |
Editor |
Previous Tag |
⌘⌥← |
Editor |
Previous Term |
⌘⌥8 |
Editor |
Pseudo Translate |
⌘⇧Y |
Quick Tools |
Redo |
⌘Y |
Blocklist Editor, TM Editor, Glossary Editor, Editor |
Remove Glossary |
⌥R |
Project |
Remove Reference Files |
⌥0 |
Project |
Remove Report |
⌥Z |
Project |
Remove tag |
⌘⌥↑ |
Editor |
Remove TM |
⌘⇧R |
Project |
Replace/Find |
⌘H |
Editor |
Run Transcheck |
F12 |
Editor |
Save |
⌘S |
Editor |
Save File As Translated |
⌘⌥S |
Editor |
Show White Space Characters |
⌘⇧8 |
Editor |
Simple Project Creator |
⌘P |
Home |
Source TM Lookup |
⌘⇧F |
Editor |
Spell Check |
F6 |
Editor |
Split Segment |
⌥↩︎ |
Editor |
Strikethrough |
⌘K |
Editor |
Subscript |
⌘= |
Editor |
Superscript |
⌘⇧= |
Editor |
Term Info |
⌥T |
Editor |
Terminology Highlight |
⌘F5 |
Editor |
TM Concordance |
F7 |
Editor |
Toggle uppercase/lowercase |
⇧F3 |
Editor |
Translate All |
⌘⇧↘︎ |
Editor |
Translate File |
⌘O |
Project |
Translate Until Fuzzy |
⌘⌥F |
Editor |
Translate Until No Match |
⌘⇧⇟ |
Editor |
Unconfirm All Segments |
⌥⇧↩︎ |
Editor |
Underline |
⌘U |
Editor |
Undo |
⌘Z |
Blocklist Editor, TM Editor, Glossary Editor, Editor |
Verify Segment |
⌘⌥V |
Editor |
Mac Scheme - Trados Style
| Alert: This section only includes shortcuts with a default application-assigned keystroke sequence. |
Commands |
Shortcut |
View |
|---|---|---|
Add Blocklist |
⌥C |
Project |
Add Glossary |
⌥O |
Project |
Add Project TMs |
⌘⇧B |
Quick Tools |
Add Reference Files |
⌥1 |
Project |
Add Term |
⌘F11 |
Editor |
Add Term |
⌘⌥T |
Glossary Editor |
Add TM |
⌘N |
Project |
Analyze |
⌘Space |
Quick Tools |
Attach/Detach Toolbar |
⌘D |
Editor |
Bold |
⌘B |
Editor |
Clear Target Document |
⌥⇧⌦ |
Editor |
Clear Target Segment |
^⌥X |
Editor |
Close |
⌘W |
Editor |
Close project from home window |
⌘⇧X |
Home |
Commit All Segments to TM |
⌘⇧U |
Editor |
Confirm/Unconfirm Segment |
⌥↩︎ |
Editor |
Confirm All Segments |
⌘⇧↩︎ |
Editor |
Copy |
⌘C |
Blocklist Editor, TM Editor, Glossary Editor, Editor |
Copy All Tags (Segment) |
⌥P |
Editor |
Copy selected text to target |
⌥F12 |
Editor |
Copy Source |
F4 |
Editor |
Copy Tag |
⌘F4 |
Editor |
Copy Term |
⌘⌥↓ |
Editor |
Copy TM |
⌘⇧C |
Project |
Create Blocklist |
⌥B |
Project |
Create Glossary |
⌥N |
Project |
Create TM |
⌘⇧N |
Project |
Current Segment Leverage |
⌥Q |
Editor |
Cut |
⌘X |
Blocklist Editor, TM Editor, Glossary Editor, Editor |
Export Blocklist |
⌥K |
Project |
Export Glossary |
⌥E |
Project |
Export Package |
⌘E |
Home |
Export Report as PDF format |
⌥U |
Project |
Export TM |
⌘⇧E |
Project |
Go To Segment |
⌘L |
Editor |
Help |
⌘⌥H |
Blocklist Editor, TM Editor, Glossary Editor, Quick Tools, Editor, Project, Home |
Import Blocklist |
⌥J |
Project |
Import Glossary |
⌥I |
Project |
Import TM |
⌘⇧I |
Project |
Insert en dash |
⌥⇧- |
Editor |
Insert non-breaking space |
⌘⇧Space |
Editor |
Italic |
⌘I |
Editor |
Key Assist Panel |
⌘⇧L |
Blocklist Editor, TM Editor, Glossary Editor, Quick Tools, Editor, Project, Home |
Last Modified Segment |
⇧F5 |
Editor |
Machine Translate |
⌘⇧F8 |
Editor |
Merge Segments |
⌘J |
Editor |
Modify |
⌥M |
Project |
Modify Project |
⌘⇧M |
Home |
Modify TM |
⌘⇧T |
Project |
Move the cursor between the source and the target |
⇧⇥ |
Editor |
Next Segment (Commit to TM) |
↩︎ |
Editor |
Next Segment (No Commit) |
⌘↓ |
Editor |
Next Tag |
⌘⌥→ |
TM Editor |
Next Update |
⌥↓ |
Blocklist Editor |
Next View |
⌥W |
Blocklist Editor, TM Editor, Glossary Editor, Quick Tools, Editor, Project, Home |
Open Blocklist |
⌥H |
Project |
Open Glossary |
⌥G |
Project |
Open Project |
⌘⇧P |
Home |
Open Reference Files |
⌥2 |
Project |
Open TM |
⌘⇧G |
Project |
Paste |
⌘V |
Blocklist Editor, TM Editor, Glossary Editor, Quick Tools, Editor, Project, Home |
Preferences |
F9 |
Blocklist Editor, TM Editor, Glossary Editor, Quick Tools, Editor, Project, Home |
Previous Tag |
⌘⌥← |
Editor |
Previous Update |
⌥↑ |
Blocklist Editor |
Pseudo Translate |
⌘⇧Y |
Quick Tools |
Redo |
⌘Y |
Blocklist Editor, TM Editor, Glossary Editor, Editor |
Remove Glossary |
⌥R |
Project |
Remove Project |
⌘⌥R |
Home |
Remove Reference Files |
⌥0 |
Project |
Remove Report |
⌥Z |
Project |
Remove TM |
⌘⇧R |
Project |
Save |
⌘S |
Editor |
Save File As Translated |
⌘⌥S |
Editor |
Show White Space Characters |
⌘⇧8 |
Editor |
Simple Project Creator |
⌘P |
Home |
Source TM Lookup |
⌘⇧F |
Editor |
Spell Check |
F6 |
Editor |
Split Segment |
⌥S |
Editor |
Strikethrough |
⌘K |
Editor |
Subscript |
⌘= |
Editor |
Superscript |
⌘⇧= |
Editor |
Term Info |
⌥T |
Editor |
Terminology Highlight |
⌘F5 |
Editor |
TM Concordance |
F7 |
Editor |
Translate All |
⌘⇧A |
Editor |
Translate File |
⌘O |
Project |
Unconfirm All Segments |
⌥⇧↩︎ |
Editor |
Underline |
⌘U |
Editor |
Undo |
⌘Z |
Blocklist Editor, TM Editor, Glossary Editor, Editor |
Verify Segment |
⌘⌥V |
Editor |
FAQs
How do I obtain a Wordfast Pro License and install the application? |
|
|
Wordfast products are try-before-you-buy. You can download a free 30-day Demo mode of Wordfast Pro from wordfast.com. Demo mode has limited functionality until you enter the activation key. When you purchase a Wordfast license, you can generate an activation key at https://www.wordfast.com/myaccount by signing in with your sign in email and password. Copy and save the activation key. To activate Wordfast Pro, click |
What does Wordfast Pro Demo mode mean? |
|
|
When in Demo mode, you are limited to creating bilingual projects and storing up to 500 translation units in your Translation Memory. To get a full version, you must upload a license. Refer to Activation. |
Why is my completed project now showing as less than 100% complete in my Projects List? |
|
|
The latest version of Wordfast Pro contains a new segment state feature and an improved Progress Bar. As a result, projects from legacy versions of Wordfast Pro might register as less than 100% complete or N/A in the Projects List. To resolve the issue, open the project, then open the translation file. If you have multiple translation files, chain them together. In the TXLF Editor view, click Mark All Translated. Save and close the project. In the Project List view, click Recalculate Progress. The project should now register as 100% complete. |
What happens if I upload a corrupt file for translation when creating a project? |
|
|
If one of the files is corrupt or invalid, you can still create a project with clean files. The corrupt or invalid file will not upload and you receive a warning message. |
How do I chain individual files? |
|
|
Instead of opening files one-by-one to display in individual tabs, you can chain files to open in a single tab as long as these files are in the same batch. You cannot chain files across batches. Chaining files has the following main advantages:
|
Why is the Analyze button inactive when I open a chained file for translation? |
|
|
The Analyze action you can normally access in TXLF Editor view is inactive when you open a chained file because the translation memory cannot provide the best results. |
What are the different ways to analyze files? |
|
|
The analysis process converts source files into TXLF, leverages the content against existing translation memories, and generates a report listing matches, non-matches, word count, character count, and segment count. You can analyze source files in the following ways:
Refer to Analysis |
How do I use Skip 100% and 100%+ Segments when using TXLF Editor view? |
|
|
To skip 100% and 100%+ segments when moving to a segment that requires linguistic changes, you have two options:
|
How do I update a TM with my translations? |
|
|
To update a TM after you finish translating or editing a segment in TXLF Editor view, you must commit it to the TM. Committing a segment will turn the color highlight from pink to purple. You can commit a segment to the TM as follows:
If a segment does not require any changes, for example, if the 99% match or the MT match is linguistically correct, you can change the Translation Memory settings in Preferences to add these items to the TM. To change the TM settings:
|
How do I keep translations from updating the master TM? |
|
|
To prevent a segment from updating the TM:
|
How do I correctly apply inline formatting? |
|
|
You can apply inline formatting to the target segment in two ways:
|
Why is the Whole Words Only check box inactive on the Find/Replace dialog? |
|
|
In the Find and Replace dialog, the Whole Words Only check box is inactive if you added multiple words or punctuation to the Find field. |
What are Preferences and how do I access them? |
|
|
You can customize all user interface options and features in the preferences section. To access preferences, on the Sidebar click
Refer to Configure Preferences. |
How can I preview a file during translation? |
|
|
In TXLF Editor, on the File tab, click Preview, then select Live Preview, Office Preview, or Html Preview from the drop-down menu. Live Preview works with Word, PowerPoint, or Markdown files. It opens a preview of the target content for comparison to your source content. If you click on a line of text in the preview document, your cursor will move to that segment in the TXLF file. Office Preview will open a PDF preview of the current translation file. Html Preview will open a preview as an HTML file, only if the source file was HTML. Another option is to click Preview File, and a translated file will open if the source is available. |

to review the online help. If you still have questions after reviewing the online help, sign in to your user account at 






















































or
, all split or merged rows within the spanned row have the same ID column color.









to expand the panel for additional options, or click the
to collapse the additional options. 







.

.
on the upper left menu bar within the 





.
, in the file.
.




























. 































































is displayed. If the files are not paired,
is displayed.

.

.

































